633x
001952
2025-04-30

Dimensionamento de vidro no RFEM 6: Visão geral abrangente

Este artigo tem como objetivo guiar o utilizador através passos para usar o módulo de dimensionamento de vidro no RFEM 6.

No dimensionamento estrutural moderno, o vidro está-se a tornar num material cada vez mais popular devido ao seu apelo estético e funcionalidade versátil. No entanto, projetar estruturas de vidro requer uma consideração cuidadosa de vários fatores, como capacidade de carga, operacionalidade e propriedades do material. O RFEM 6, com o módulo de dimensionamento de vidro, oferece uma solução integrada para a análise estrutural e dimensionamento de superfícies de vidro. Este módulo permite que os engenheiros realizem cálculos detalhados para o vidro simples e laminado, garantindo a conformidade com as normas relevantes como a DIN 18008.

Este artigo irá guiá-lo pelos passos para utilizar o módulo de dimensionamento de vidro para projetar o modelo de superfície curva fornecido abaixo. É importante destacar que o módulo de dimensionamento de vidro suporta o design e dimensionamento de painéis de vidro planos e curvos, oferecendo funcionalidades avançadas para a criação de estruturas de vidro.

Passos para utilizar o módulo de dimensionamento de vidro no RFEM 6

1. Ativar o módulo de dimensionamento de vidro

Para começar a utilizar o módulo de dimensionamento de vidro, navegue até ao separador de Módulos em Editar modelo - dados gerais e ative o módulo de dimensionamento de vidro. Uma vez ativado, a interface do utilizador será estendida com novas entradas no navegador, tabelas e caixas de diálogo, tornando os parâmetros de dimensionamento de vidro totalmente integrados ao RFEM 6. Essa integração garante que o utilizador possa trabalhar com o módulo de forma contínua em conjunto com suas outras funções de dimensionamento. Semelhante a outros módulos, também poderá definir os padrões para classificação dos casos de carga, assistentes de carga e dimensionamento do vidro.

Além disso, há a opção de realizar a verificação de tensão sem aplicar uma norma (Imagem 1), proporcionando flexibilidade para cálculos personalizados com base nas suas necessidades específicas. Este recurso permite abordagens mais personalizadas ao realizar cálculos de dimensionamento de vidro fora dos requisitos da norma.

2. Definir materiais para o dimensionamento de vidro

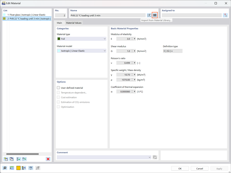
De seguida, o utilizador precisará de selecionar os materiais para o dimensionamento de vidro. O RFEM 6 oferece uma biblioteca de materiais da qual pode importar diversos materiais diretamente. Neste caso, estará a trabalhar com um modelo de camadas, portanto, definirá materiais como vidro e lâmina. Esses materiais são baseados num modelo de material isotrópico, garantindo que o comportamento das camadas seja representado adequadamente. Por exemplo, pode utilizar o Vidro Flotado e Lâmina PVB 22, que são definidos sob uma condição de carga específica (por exemplo, sob 3 minutos). Uma vez selecionados os materiais, eles são integrados ao design para posterior modelagem.

3. Definir espessura da estrutura de vidro

Após definir os materiais, o próximo passo é definir a espessura da estrutura de vidro. O RFEM 6 permite que defina um tipo de espessura de estrutura de vidro (Imagem 3) para ajudar a criar camadas com a sua própria espessura específica. Os tipos de espessura estão vinculados aos materiais que o utilizador importou da biblioteca de materiais do RFEM (Imagem 4).

Uma das principais vantagens do módulo de dimensionamento de vidro é que ele permite o dimensionamento de painéis de vidro simples e laminados, atendendo a várias necessidades de projeto. Essa flexibilidade torna-o adequado para uma ampla gama de aplicações, desde elementos simples de vidro até estruturas laminadas complexas. Atualmente, o programa suporta essas composições, enquanto que o método de cálculo para o vidro isolante ainda está em desenvolvimento.

Além disso, o módulo oferece visualização de camadas, que permite visualizar as camadas de vidro diretamente na seção transversal (Imagem 4). Este recurso facilita a avaliação e ajuste de estruturas complexas laminadas, proporcionando uma visão mais clara do dimensionamento e permitindo modificações rápidas conforme necessário.

Guardar e reutilizar os conjuntos de camadas

Se o utilizador criou conjuntos de camadas manualmente para a sua estrutura de vidro, pode guarda-los para utilização futura. Basta clicar no botão "Guardar", nomeie o seu exemplo (Imagem 4), e a estrutura de camadas, incluindo reduções de rigidez, será armazenada localmente no seu computador. O utilizador encontrará esse arquivo nomeado thickness_layers.bin no seguinte diretório:

  • C:\Users\"nome do utilizador"\AppData\Local\Dlubal\RFEM6_6.xx\configs.

Este arquivo pode ser copiado para outros computadores, ou seja, não precisará de recriar as estruturas de camadas sempre que trabalhar num novo projeto.

Além disso, as estruturas de camadas podem ser guardadas nas configurações do GUI e exportadas em conformidade. Para fazer isso, vá ao menu Opções e selecione Exportar Configurações do GUI. Na caixa de diálogo Exportar configuração do GUI, certifique-se de que a opção modelos para espessuras se encontra selecionada, conforme apresentado na Imagem 5. Após clicar em OK, irá aparecer a caixa de diálogo do Windows "Escolher arquivo". Especifique o local onde deseja guardar o arquivo, atribua um nome ao arquivo, e a exportação criará um arquivo de configuração no formato .rf6.gui.

4. Atribuir composição de vidro às superfícies

Nesta etapa, o utilizador pode atribuir a composição de vidro que acabou de criar às superfícies de interesse selecionando-a no menu suspenso, conforme apresentado na Imagem 6. Uma vez que a composição esteja selecionada, ative as propriedades de dimensionamento para o dimensionamento de vidro na mesma janela. Isso desbloqueará as configurações e os separadores adicionais, como Configurações de dimensionamento e deformações, proporcionando a flexibilidade para ajustar as configurações específicas para o dimensionamento de vidro. Essas opções permitem que o utilizador ajuste os parâmetros de dimensionamento para corresponder aos requisitos únicos do seu projeto, como as configurações de Análise de deformação para o dimensionamento de vidro, apresentadas na Imagem 7.

5. Definir modelo de composição de vidro

Nesta fase, o programa gera automaticamente um modelo de composição de vidro, que servirá como base para fazer ajustes adicionais específicos para a construção de vidro. O programa irá agrupar as superfícies com geometrias similares num único modelo. Se necessário, pode criar modelos adicionais e atribuí-los às superfícies apropriadas utilizando o botão "Criar novo material".

Para aceder à janela do modelo de composição de vidro, vá para o navegador em tipos para dimensionamento de vidro. Nesta janela (apresentada na Imagem 8), deve configurar as seguintes configurações:

  • Tipo de cálculo

O primeiro passo crítico é determinar como a estrutura de vidro será analisada. Na janela principal do modelo de composição de vidro, selecione 1-Fase | Modelo Completo na seção Tipo de cálculo. Esta opção realiza uma análise direta da área especificada, considerando todos os apoios definidos no RFEM. Isso garante que a análise reflete todos os fatores relevantes e representa com precisão o comportamento da estrutura de vidro sob diferentes condições.

  • Tipo de modelagem

Nesta etapa, o utilizador irá escolher como a estrutura de vidro deve ser modelada. Atualmente, apenas o modelo de superfície está disponível para análise, o que é ideal para a maioria das aplicações e permite o cálculo e dimensionamento eficientes. O modelo sólido ainda se encontra em desenvolvimento e estará disponível em futuras atualizações. Uma vez lançado, o modelo sólido oferecerá uma abordagem mais detalhada para analisar estruturas de vidro que requerem a análise aprofundada.

  • Acoplamento de corte entre camadas

Para o vidro laminado, tem a opção de considerar ou negligenciar o acoplamento de corte entre as camadas de vidro. Esta decisão é particularmente importante ao modelar o vidro laminado. Ao utilizar o modelo de superfície, observe que a relação (G * t) / (Gf * tf) deve ser menor que 1000 para obter resultados precisos. Se essa relação exceder 1000, é recomendável alterar para o modelo sólido, que fornecerá uma representação mais precisa dos efeitos de acoplamento de corte.

6. Definir casos de carga e combinações

Nesta etapa, definirá os casos de carga e combinações de carga para o dimensionamento de vidro. Se o utilizador selecionar DIN 18008 como o norma de dimensionamento, como neste exemplo, é importante também escolher DIN 18008 para a classificação e assistente de combinação de casos de carga. Isso garante que o programa ative opções adicionais no separador casos de carga e combinações (Imagem 9).

O programa registra automaticamente os fatores de duração de carga para cada caso de carga, garantindo cálculos de tensão precisos de acordo com a norma DIN 18008. Para casos de carga, o utilizador pode definir a duração da carga para cada categoria de ação, e o programa definirá automaticamente esses valores de acordo com as especificações da norma. Se o assistente de combinação automática não for utilizador, também pode ajustar essas configurações manualmente conforme necessário.

7. Ativar situações de dimensionamento

No separador de situações de dimensionamento, o utilizador pode ativar qualquer uma das situações de dimensionamento relevantes para a sua estrutura de vidro, permitindo testar diferentes cenários e configurações. Uma vantagem adicional do módulo é a capacidade de reverter a configuração de acoplamento de corte no vidro laminado, permitindo que analise ambos os casos — com e sem acoplamento de corte— dentro do mesmo arquivo (Imagem 10). Isso garante uma verificação dupla, permitindo realizar cálculos e verificar ambas as situações simultaneamente, simplesmente copiando a situação de dimensionamento e verificando a configuração inversa.

Ao disponibilizar esta opção, a matriz de rigidez inversa, conforme definido no modelo de estrutura de vidro, é usada nos cálculos. Esta abordagem oferece uma avaliação mais abrangente do desempenho da estrutura de vidro, proporcionando informação valiosa sobre como o vidro se comportará em diferentes condições.

8. Executar o cálculo

Após definir todas as configurações necessárias, incluindo materiais, espessuras, tipo de modelagem e casos de carga, o utilizador está pronto para executar o cálculo. Neste momento, o RFEM 6 analisará a estrutura de vidro de acordo com os parâmetros de dimensionamento que especificou, fornecendo-lhe os resultados necessários para o seu projeto.

9. Analisar resultados

Uma vez que o cálculo se encontra concluído, os resultados podem ser acedidos como de costume através de tabelas de resultados e saídas gráficas. O utilizador encontrará uma apresentação gráfica e tabular abrangente dos resultados, proporcionando informações claras sobre o desempenho da estrutura de vidro.

Para cada ponto de resultado, o programa permite que apresente os resultados através da seção transversal, dando-lhe uma visão detalhada do comportamento estrutural. O utilizador também pode visualizar os resultados em forma de diagrama, ajudando a interpretar os dados de maneira mais intuitiva.

Além disso, pode ver uma exibição detalhada e saída das fórmulas de prova para cada ponto de resultado. Este recurso permite que mostre os detalhes do resultado juntamente com as fórmulas relevantes, oferecendo total transparência e clareza em como os cálculos foram realizados.

Conclusão

Concluindo, o módulo de dimensionamento de vidro para o RFEM 6 oferece uma solução poderosa e flexível para projetar estruturas de vidro, desde painéis únicos até sistemas laminados complexos. Com a sua integração perfeita na interface do RFEM 6, ele fornece ferramentas intuitivas para definição de materiais, modelação e análise. A capacidade de realizar a verificação dupla, analisar o acoplamento de corte e visualizar resultados através da seção transversal garante uma avaliação completa do seu dimensionamento. Ao aproveitar tanto os resultados gráficos quanto tabulares, juntamente com fórmulas de prova detalhadas, pode avaliar com confiança o desempenho estrutural de seus elementos de vidro, tomando decisões informadas ao longo do processo de dimensionamento.


Autor

A Eng.ª Kirova é responsável pela criação de artigos técnicos e presta apoio técnico aos clientes da Dlubal.

Ligações


;