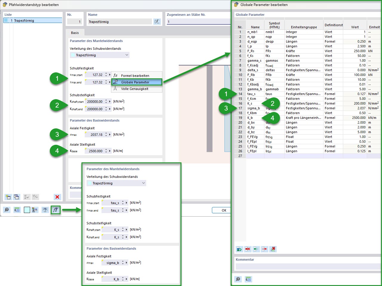
KB 001955 | Modelagem paramétrica de estaca com resistências empíricas de estaca segundo Tschuchnigg | Resistência de estaca parametrizada
KB 001955 | Modelagem paramétrica de estaca com resistências empíricas de estaca segundo Tschuchnigg | Resistência de estaca parametrizada
2025-05-22
056827

KB 001955 | Modelação paramétrica de estacas | Resistência de estaca paramétrica

KB 001955 | Modelagem paramétrica de estaca com resistências empíricas de estaca segundo Tschuchnigg | Resistência de estaca parametrizada

  • Análise geotécnica
  • Estaca
  • Resistência de estaca
  • Parâmetros globais
Utilizado em
  • Modelação paramétrica de estaca com resistências de estaca empíricas de acordo com Tschuchnigg
Partilhar