Mediante o uso de parâmetros globais, é possível determinar os valores necessários na aba Tipo de Resistência da Estaca, dependendo da geometria da estaca e das características do solo. O exemplo usado neste artigo assume de forma simplificada um solo não estratificado e utiliza o método empírico de Tschuchnigg [1]. Informações adicionais sobre o manuseio do tipo de barra estaca estão contidas nos links a seguir.
- Manuais online do RFEM 6 | Análise geotécnica | Teoria | Elemento estrutural estaca
- Manuais online do RFEM 6 | Módulo Análise geotécnica | Objetos básicos | Barras
- KB 1924 | Modelação de estacas no RFEM 6: introdução abrangente
O modelo a seguir consiste em um volume de solo 3D com uma barra integrada do tipo "estaca". É importante notar, por um lado, que para simplificação, foi assumido um comportamento do material linear-elástico do solo. Para as resistências e capacidades da estaca, assumiu-se uma distribuição constante, bem como resistência de 250 kN (casca) e 100 kN (ponta).
Parametrização
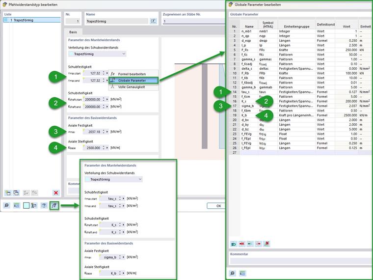
Foi realizada uma parametrização abrangente. Isso é mostrado na imagem a seguir, que exibe os parâmetros globais usados. Além disso, está marcada uma agrupação (números de 1 a 4) e uma marcação das opções para importação e exportação de parâmetros globais.
Agrupamento:
- Valores de entrada gerais (número do material/seção transversal do solo/estaca, bem como seu comprimento de ligação e a extensão do volume do solo)
- Parâmetros de malha FE (solo/estaca)
- Valores de entrada para resistências da estaca
- Parâmetros de resistência calculados para casca/ponta da estaca
As resistências das estacas calculadas no ponto 4 podem ser inseridas como parâmetros globais na aba de Resistências das Estacas ao lado dos campos de entrada correspondentes. Isso é ilustrado na imagem a seguir. Para controle, recomenda-se verificar a entrada através do botão "Exibir fórmulas".
Cálculo
Os cálculos das resistências das estacas são realizados conforme mostrado na seção Fundamentos Teóricos do manual. Manuais online do RFEM 6 | Análise geotécnica | Teoria | Elemento estrutural estaca Como neste exemplo foi escolhida uma seção transversal de estaca circular, o diâmetro equivalente corresponde a isso. Para outros tipos de seção transversal, este pode ser determinado pela fórmula a seguir.
Dependendo do diâmetro equivalente da estaca, os outros parâmetros podem agora ser determinados. Isso diz respeito primeiro à finura da malha do volume do solo e da linha associada à estaca. Para isso, a entrada do manual do tipo de barra estaca sob o ponto de Malha fornece recomendações, que foram aplicadas aqui.
Manuais online do RFEM 6 | Módulo Análise geotécnica | Objetos básicos | BarrasO cálculo da resistência ao cisalhamento pode ser realizado através do comprimento de ligação e do diâmetro equivalente a partir da resistência ao cisalhamento total. Na fórmula a seguir, isso é mostrado para a suposição de uma resistência ao cisalhamento constante e seção transversal. Neste exemplo, resulta em uma resistência ao cisalhamento de 127 kN/m² a partir da resistência total de 250 kN sobre a casca da estaca.
|
Fr,s |
Resistência total de fuste de estaca (atrito) |
|
deq |
Diâmetro equivalente de estaca (área circular) |
|
lb |
Comprimento de ligação de estaca |
O atrito da casca é determinado aqui pelas fórmulas empíricas de Tschuchnigg [1]. A partir dos vários fatores e do módulo de cisalhamento do solo de 40 N/mm², resulta uma rigidez ao cisalhamento constante de 200 N/mm². Para simplificação e controle, um fator total pode ser formado a partir dos fatores de ajuste recomendados.
|
|
Módulo de corte do solo de enchimento (com coeficiente de Poisson e módulo de elasticidade; Módulo de elasticidade para modelo de material não linear: simples (por exemplo, Mohr-Coulomb), primeira carga Eprim ou de ordem superior (por exemplo, Hardening-Soil) Eur~5 x E(50),prim) |
|
Γs |
Fator de correção do fuste da estaca (empírico; recomendação: 1) |
|
Δs |
Valor inicial do atrito na superfície (empírico; valor recomendado: 0) |
|
fs,RF |
Fator de ajustamento no RFEM (valor recomendado: 0,1) |
|
|
Módulo de corte do solo (a partir do coeficiente de Poisson e do módulo de elasticidade; módulo de elasticidade para modelo de material não linear: simples (por ex.: Mohr-Coulomb) carga inicial Eprim ou de ordem superior (por ex.: Hardening-Soil) Eur~5 x E(50),prim)) |
A determinação da resistência axial na ponta da estaca a partir da resistência total também pode ser realizada através do diâmetro equivalente da estaca. Neste exemplo, resulta em uma resistência de 2,037 N/mm² a partir dos 100 kN estabelecidos.
|
Fr,b |
Resistência total da ponta da estaca |
|
deq |
Diâmetro equivalente de estaca (superfície circular) |
Análogo à determinação do atrito da casca, a rigidez axial também pode ser determinada. Aqui resulta um valor de 2500 kN/m.
|
G |
Módulo de corte de solo intacto (a partir do coeficiente de Poisson e módulo de elasticidade; Módulo de elasticidade para material não linear: simples (por exemplo, Mohr-Coulomb) primeira carga Eprim ou de ordem superior (por exemplo, Hardening-Soil) Eur~5 x E(50),prim) |
|
Γb |
Fator de ajuste para ponta de estaca (empírico; recomendado: 5 a 10) |
|
req |
Raio equivalente da ponta de estaca |
|
fb,RF |
Fator de ajuste do RFEM (valor recomendado: 0,01) |
|
req |
Raio equivalente da ponta da estaca |
Resultados
Os resultados obtidos fornecem uma visão sobre o comportamento de carga do tipo de barra "estaca". Na imagem a seguir, as forças normais na estaca e as tensões de cisalhamento principais no solo são mostradas em dois níveis de carga. À esquerda, é mostrado o estado antes de atingir a resistência da casca (menos de 250 kN de entrada de força). À direita, o estado um pouco antes da falha total (menos de 250 kN + 100 kN). Como pode ser visto aqui, o comportamento da carga muda de uma transferência de carga combinada da casca e ponta da estaca para uma transferência pura das cargas adicionais na ponta da estaca.
Para controle do comportamento da carga da estaca, a criação de um diagrama de cálculo também é apropriada. Na imagem a seguir, isso é exibido para a força normal da barra relativa ao nó da ponta da estaca em relação ao seu deslocamento na direção longitudinal.
Possibilidade de Extensão
Para uma estratificação do solo, poderia ser escolhido "Variação" na aba Tipo de Resistência da Estaca para a distribuição da resistência ao cisalhamento. Aqui, resistências da casca variáveis podem ser inseridas dependendo da estratificação. Neste exemplo anterior, os números dos materiais desejados do solo devem ser inseridos, bem como as rigidezes ao cisalhamento da casca determinadas em função destes. Quando aplicável, a abordagem de uma resistência ao cisalhamento não constante também pode ser vantajosa aqui.