Mensagem de erro a explicar a relação de parâmetro de material em falta no software de construção
Mensagem de erro a explicar a relação de parâmetro de material em falta no software de construção
2025-05-28
056907

FAQ 005688 | Explicação de solução para erro de material definido pelo utilizador

Mensagem de erro a explicar a relação de parâmetro de material em falta no software de construção

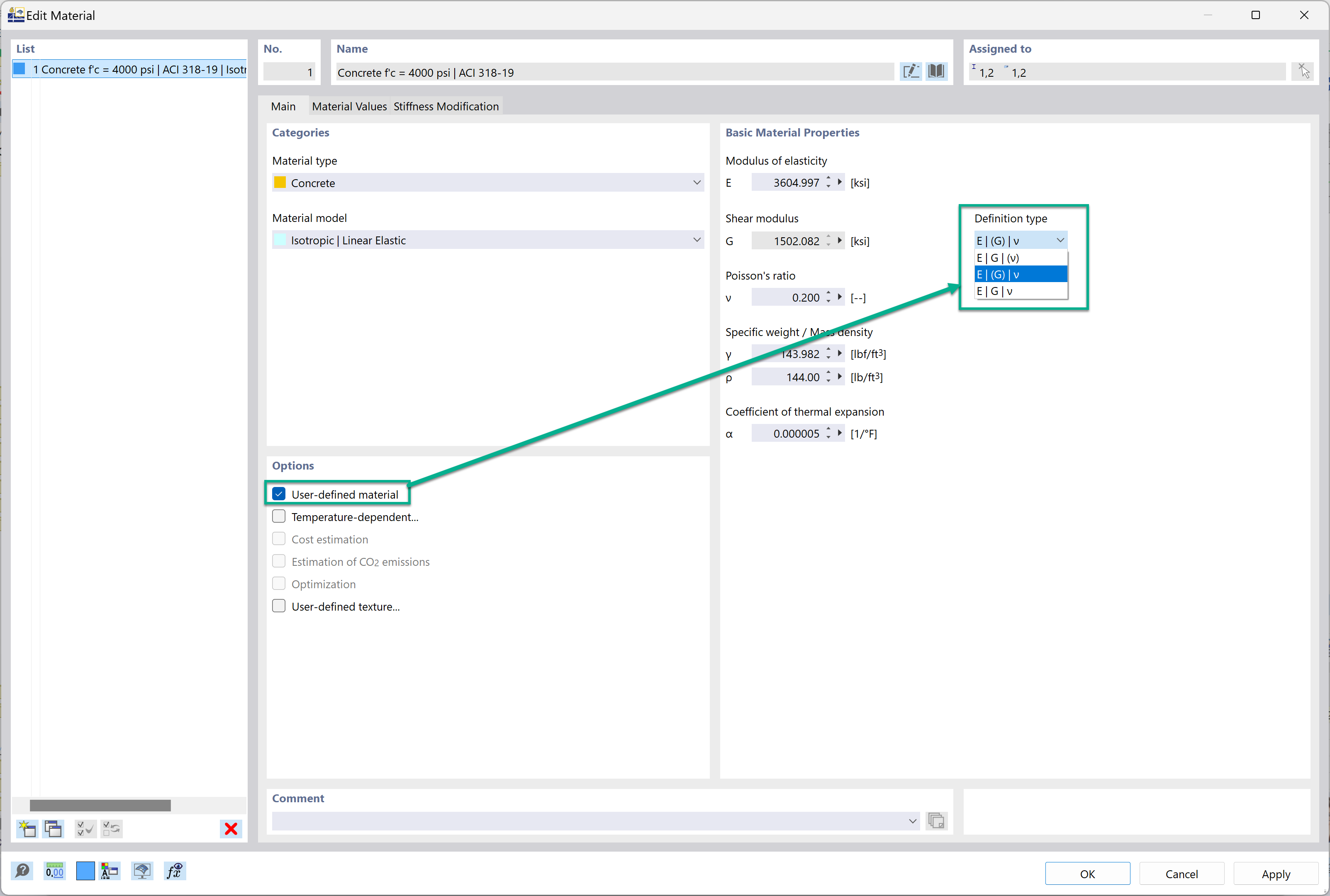
A imagem apresenta uma mensagem de erro relacionada à criação de materiais definidos pelo utilizador no software de construção, especificamente abordando a relação não satisfeita E2G(1+v). A mensagem indica diretrizes para garantir o cálculo adequado das propriedades dos materiais, destacando erros comuns e ajustes necessários para os resolver durante os processos de definição de materiais.
  • Material definido pelo utilizador
  • Mensagem de erro
  • Software de construção
  • Definição de material
  • Relação de parâmetro
Utilizado em
  • Definição do tipo de módulo de elasticidade, módulo de corte e razão de Poisson
Partilhar