87x
005688
2025-06-06

Definição do tipo de módulo de elasticidade, módulo de corte e razão de Poisson

Quando tento criar/editar um material como definido pelo utilizador, recebo uma mensagem de erro dizendo "A relação E=2G(1+v) não está cumprida...". Como posso ignorar esta mensagem de erro e continuar com o meu material definido conforme está?


Resposta:

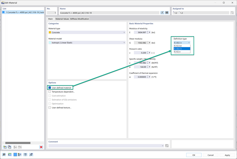
Após definir um material como definido pelo usuário, o tipo de definição pode ser alterado; isso controla como o módulo de elasticidade, módulo de cisalhamento e a razão de Poisson estão relacionados entre si. Há três opções no menu suspenso.
1. E | G | (v)
Esta opção calcula a razão de Poisson com base em G e E.
2. E | (G) | v
Esta opção calcula G com base em E e na razão de Poisson.
3. E | G | v
Esta opção mantém todas as propriedades independentes umas das outras. Esta é a melhor opção se você deseja que as propriedades sejam independentes.


Esta é uma boa solução se a seguinte mensagem de erro aparecer:
"A relação e=2G(1+v) não é satisfeita. O material não pode ser atribuído a uma superfície ou sólido sem satisfazer a relação. Por favor, ajuste os parâmetros do material."
Fazer com que todas as propriedades do material sejam independentes umas das outras resolverá esse erro.


Autor

O Eng. Bacon é responsável pelas formações para clientes, pelo apoio técnico e desenvolvimento de programas para o mercado norte-americano.



;