FAQ 005612 | Como é que posso definir cargas móveis no RFEM 6?
FAQ 005612 | Como é que posso definir cargas móveis no RFEM 6?
2025-06-03
057058
  • RFEM 6

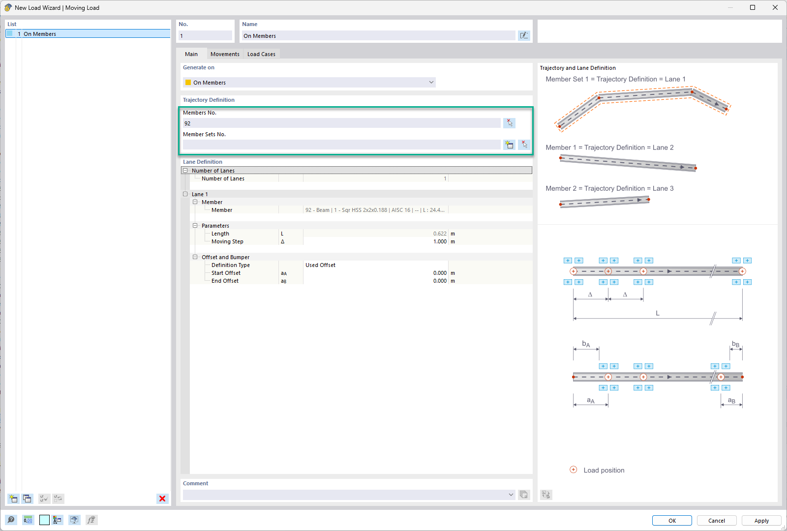
Selecionar barra ou conjunto de barras – carga móvel

FAQ 005612 | Como é que posso definir cargas móveis no RFEM 6?

  • RFEM 6
  • Engenharia de estruturas
  • Cargas móveis
  • Articulações de barra
  • Libertações de nó
  • Assistentes de carga
  • Libertações de linha
  • Casos de carga
Utilizado em
  • Cargas móveis no RFEM 6
Partilhar