746x
005612
2025-06-03

Cargas móveis no RFEM 6

Como é que posso definir cargas móveis no RFEM 6?


Resposta:

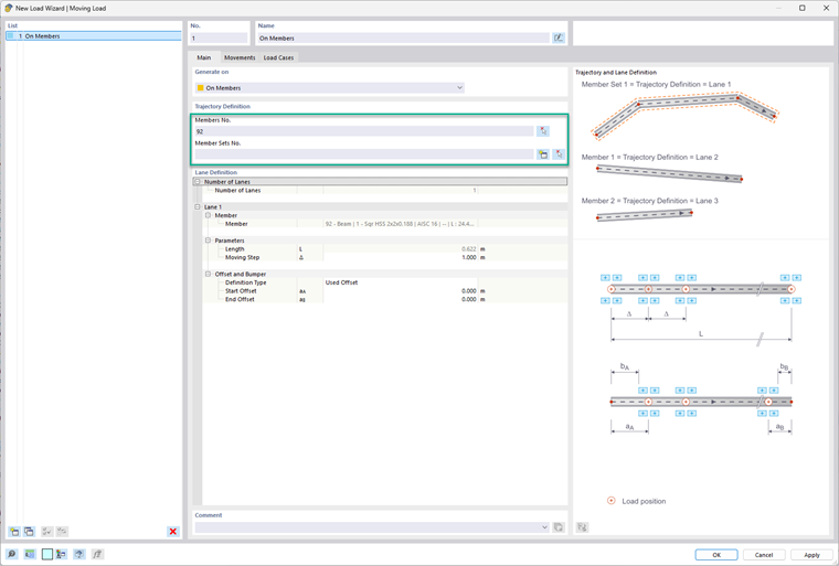
As cargas móveis podem ser encontradas na pasta Assistentes de cargas no navegador Dados ou através do menu Inserir. Quando abre a caixa de diálogo, há um menu suspenso onde pode escolher se deseja aplicar a carga móvel a uma superfície ou a uma barra.
No separador Geral, selecione as superfícies pretendidas. O caminho para o carregamento tem de ser definido como um conjunto de linhas desenhadas no modelo. Em seguida, determine o número de faixas que pretende definir. Para cada faixa, pode definir parâmetros juntamente com um desvio e/ou amortecedor.


Para uma barra ou conjunto de barras, simplesmente selecione a barra ou conjunto de barras para aplicar à carga móvel. Também pode criar um conjunto de barras nesta caixa de diálogo utilizando o botão de ícone da "estrela amarela". Em Definição de faixa, é onde o "Passo de movimento" e os desvios podem ser inseridos. Dê uma olhadela ao bitmap à direita para ter uma referência para estas entradas.

No separador Movimentos, selecione a definição da faixa na tabela, depois crie uma definição do modelo de carga na célula na coluna Modelo de carga. Nesta caixa de diálogo de definição, é decidido o número de componentes da carga. Para cada componente, pode ser definido pelo utilizador o seguinte:

  • Tipo de carga
  • Sistema de coordenadas
  • Direção da carga
  • Tipo de carga
  • Posições X e Y
  • Magnitude da carga

Depois de definido, pode ser aplicado um fator de carga. Também pode optar por definir uma distância em relação à carga anterior ou decidir se este movimento está relacionado de forma independente com a carga anterior.


No último separador Casos de carga, os casos de carga necessários serão gerados automaticamente.


Autor

O Eng. Bacon é responsável pelas formações para clientes, pelo apoio técnico e desenvolvimento de programas para o mercado norte-americano.



;