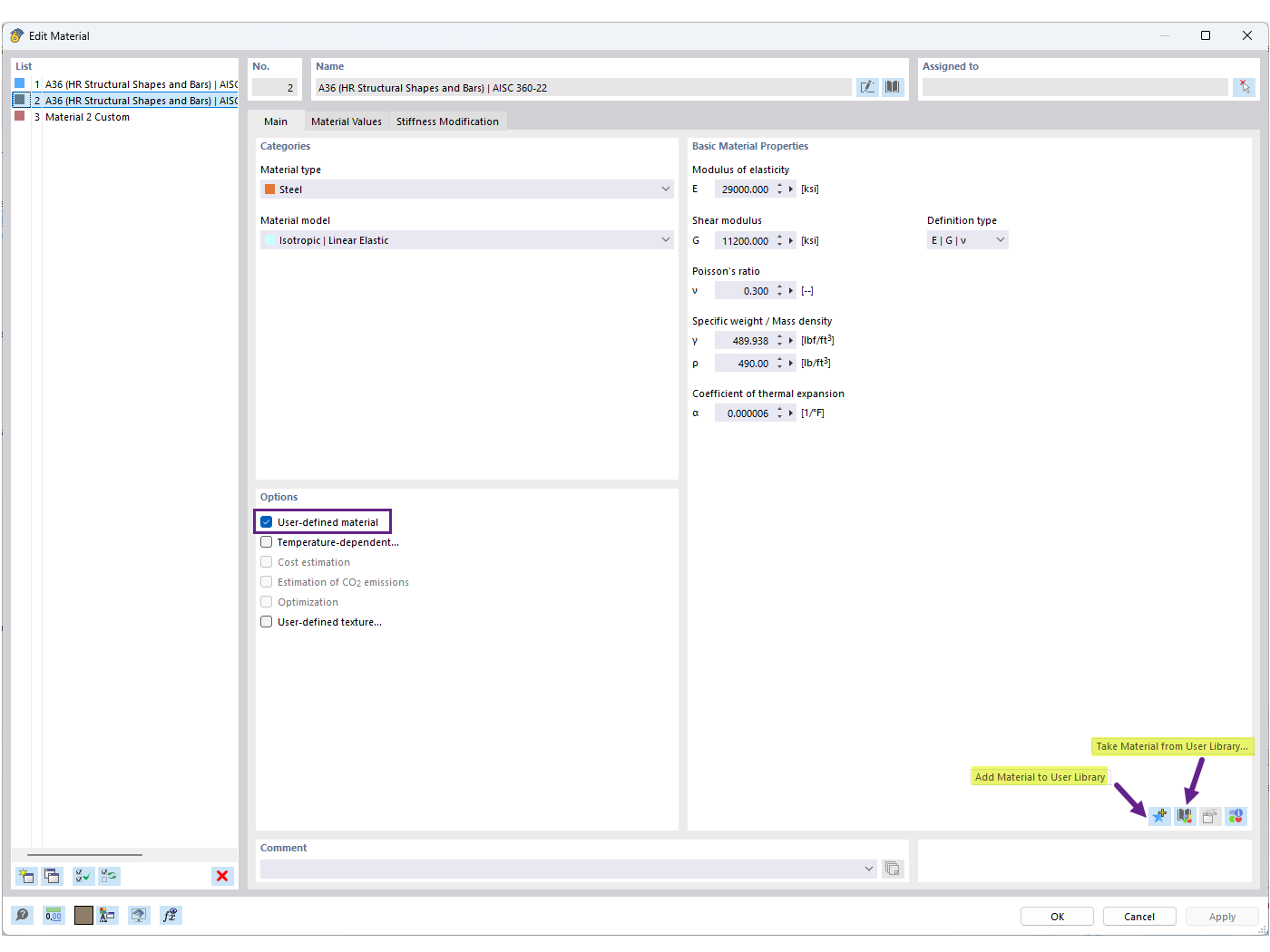
FAQ 005701 | Como é que posso guardar o meu material definido pelo utilizador na Biblioteca de materiais no RFEM 6?
FAQ 005701 | Como é que posso guardar o meu material definido pelo utilizador na Biblioteca de materiais no RFEM 6?
2025-06-30
057600

Guardar material definido pelo utilizador na biblioteca

FAQ 005701 | Como é que posso guardar o meu material definido pelo utilizador na Biblioteca de materiais no RFEM 6?

  • Biblioteca de materiais do utilizador
  • Material definido pelo utilizador
  • Biblioteca de materiais
Utilizado em
  • Biblioteca de materiais do utilizador
Partilhar