166x
005701
2025-06-30

Biblioteca de materiais do utilizador

Como posso guardar o meu material definido pelo utilizador na biblioteca de materiais no RFEM 6?


Resposta:

Para salvar um material definido pelo usuário no RFEM 6, você tem duas opções:

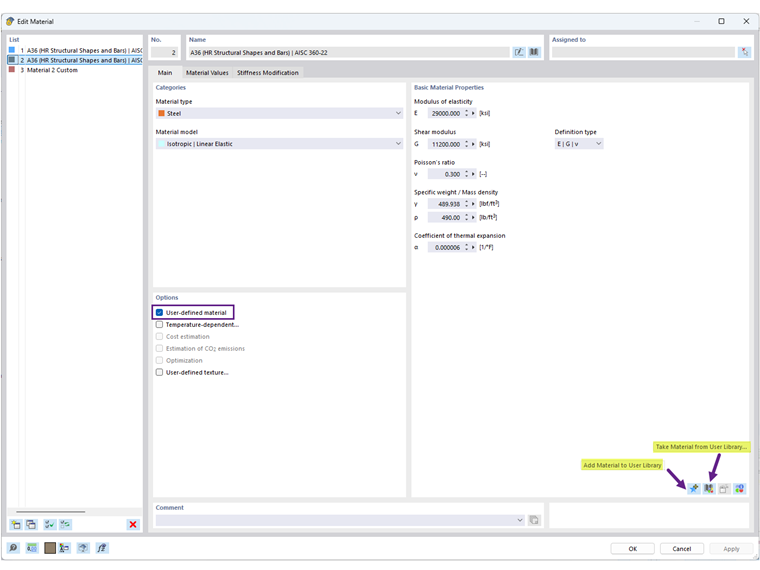
  1. No Diálogo de Material: Edite um material existente ou crie um novo, e então clique no ícone "Adicionar Material à Biblioteca do Usuário" (Imagem 1).
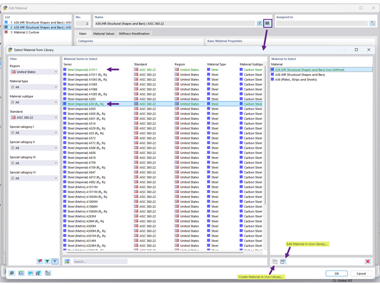
  2. Diretamente na Biblioteca: Abra a biblioteca de materiais e utilize a opção "Criar Material na Biblioteca do Usuário" (Imagem 2).

Uma vez salvo, seus materiais definidos pelo usuário são exibidos em verde e estarão disponíveis para uso em outros modelos.

A localização do banco de dados da biblioteca de materiais do usuário pode ser encontrada em "Opções do Programa". Você também pode compartilhar o arquivo DBM com outro usuário para uso em um computador diferente. O destinatário deve salvar o arquivo DBM na pasta especificada pela configuração do caminho (Imagem 3).


Autor

A Eng.ª Cisca é responsável pelas formações para clientes, apoio técnico e desenvolvimento de programas para o mercado norte-americano.



;