FAQ 005701 | Como é que posso guardar o meu material definido pelo utilizador na biblioteca de materiais no RFEM 6?
FAQ 005701 | Como é que posso guardar o meu material definido pelo utilizador na biblioteca de materiais no RFEM 6?
2025-06-30
057601

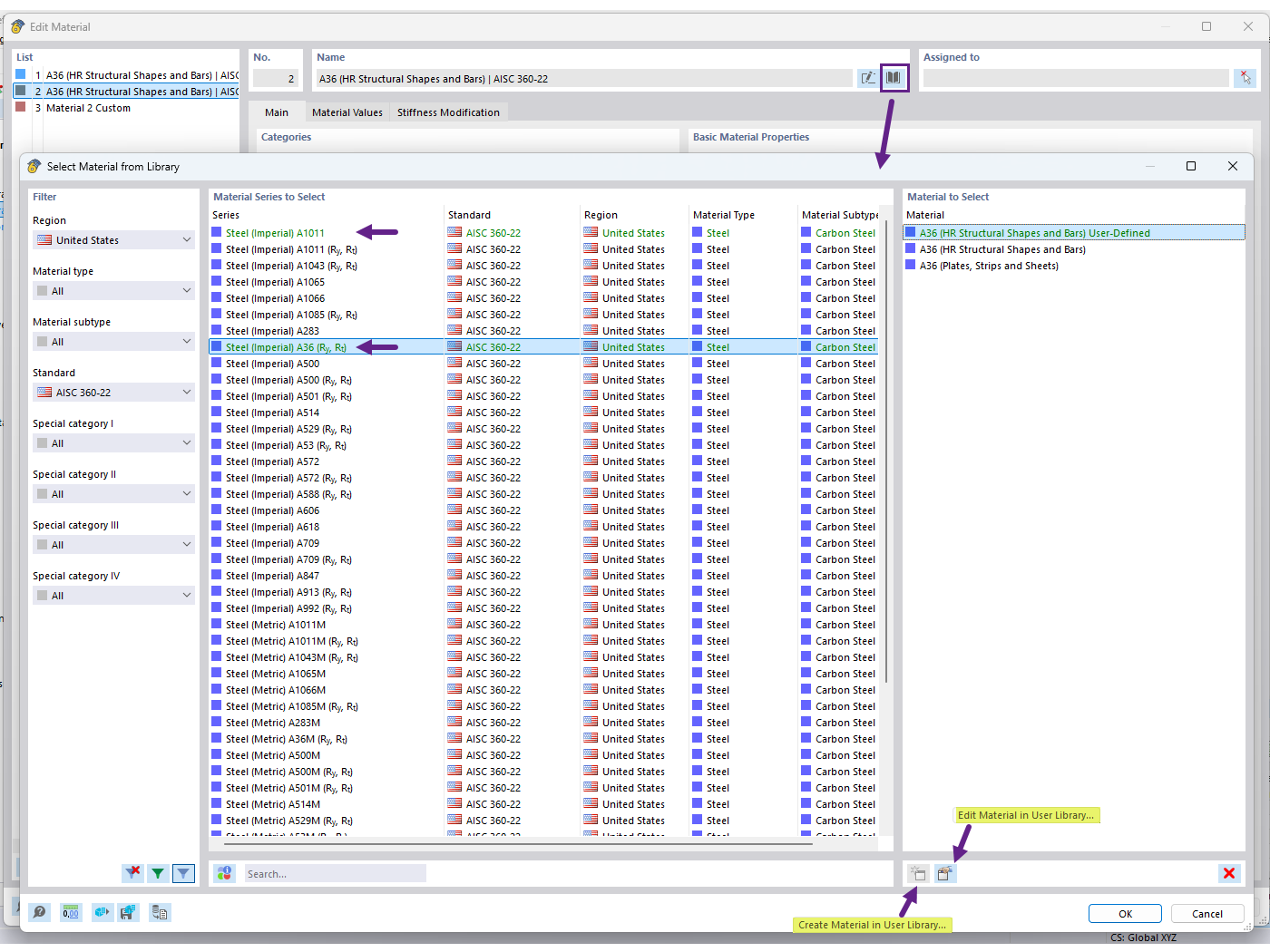
Criar material na biblioteca de materiais do utilizador

FAQ 005701 | Como é que posso guardar o meu material definido pelo utilizador na biblioteca de materiais no RFEM 6?

  • Biblioteca de materiais do utilizador
  • Material definido pelo utilizador
  • Biblioteca de materiais
Utilizado em
  • Biblioteca de materiais do utilizador
Partilhar