KB 001966 | Verificação ao punçoamento no RFEM 6 segundo a ACI 318-19 e a CSA A23.3:19 | Parte II
KB 001966 | Verificação ao punçoamento no RFEM 6 segundo a ACI 318-19 e a CSA A23.3:19 | Parte II
2025-07-11
057735

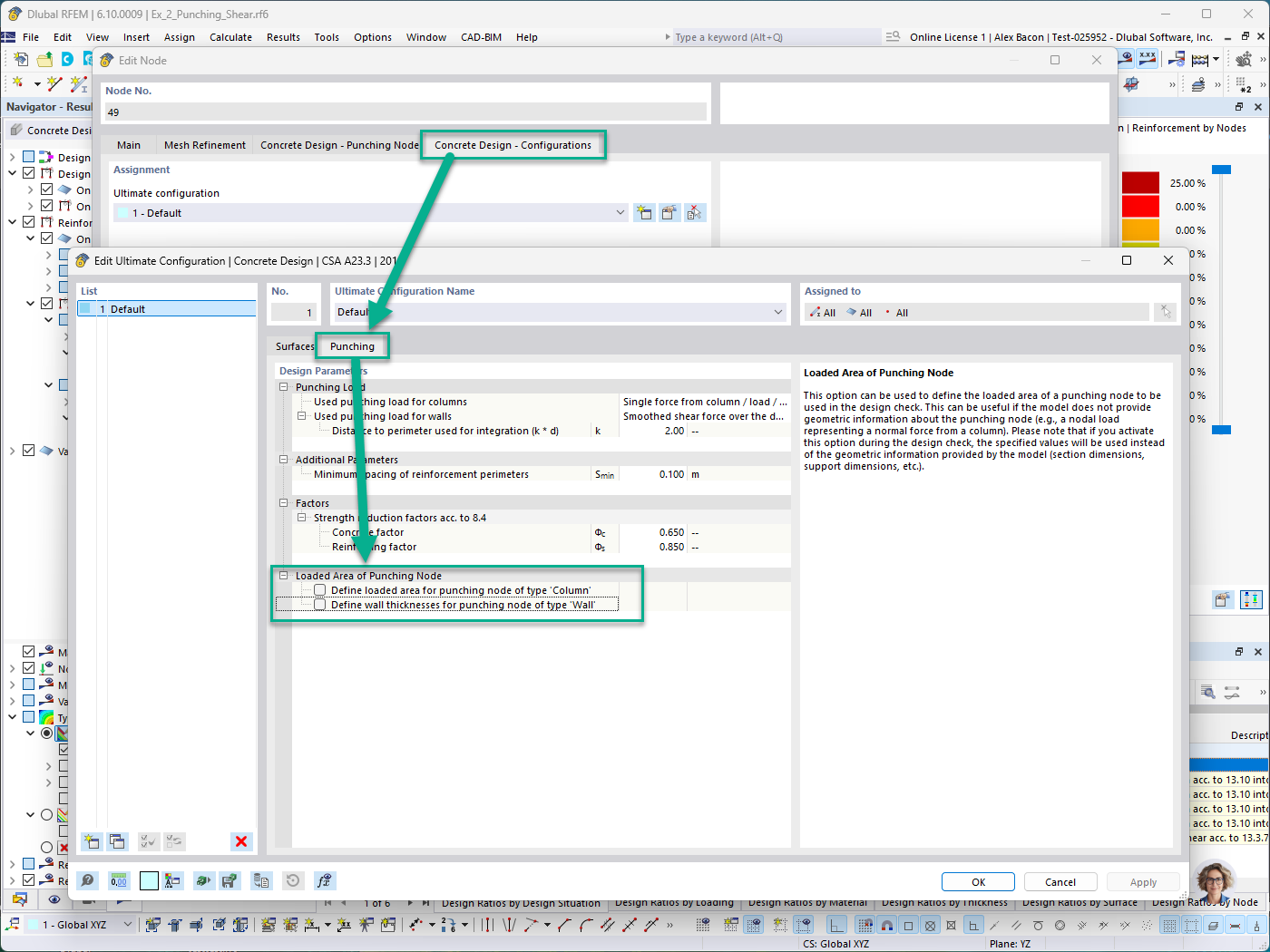
Dimensionamento de betão – separador Configuração – Área carregada de nó de punçoamento para definição manual de pilar e parede

KB 001966 | Verificação ao punçoamento no RFEM 6 segundo a ACI 318-19 e a CSA A23.3:19 | Parte II

Utilizado em
  • Verificação ao corte por punçoamento no RFEM 6 segundo a ACI 318-19 e CSA A23.3:19 | Parte II
Partilhar