576x
001966
2025-07-14

Verificação ao corte por punçoamento no RFEM 6 segundo a ACI 318-19 e CSA A23.3:19 | Parte II

Este artigo descreve as novas melhorias introduzidas no projeto de cisalhamento por punçoamento no RFEM 6, expandindo o conjunto inicial de recursos discutidos na Parte I. Estas atualizações estão alinhadas com as disposições do ACI 318-19 e CSA A23.3:19, oferecendo maior precisão e capacidades de projeto mais amplas.

O que há de Novo

As seguintes melhorias foram implementadas para aumentar a precisão e a flexibilidade das verificações de cisalhamento por punção:

  • Suporte para ACI 318: Verificações de resistência de cisalhamento bidirecional (punção) de acordo com a Seção 22.6 do ACI 318-19 agora estão disponíveis para conexões laje-coluna e casos similares.
  • Suporte para CSA A23.3: Verificações de resistência de cisalhamento unidirecional e bidirecional de acordo com a Cláusula 13.3.2 do CSA A23.3 estão agora incluídas.
  • Consideração do Reforço de Cisalhamento: O dimensionamento de cisalhamento por punção agora leva em consideração o reforço de cisalhamento, resultando em resultados mais precisos e menos conservadores em regiões reforçadas. Anteriormente, o reforço não era considerado no dimensionamento de cisalhamento bidirecional.
  • Opções de Entrada Aprimoradas para Reforço: Os usuários agora podem definir o reforço de cisalhamento bidirecional diretamente nos nós, incluindo barras de cisalhamento verticais e cavilhas com cabeças.
  • Tipos de Nós Estendidos: As verificações de cisalhamento por punção podem agora ser realizadas tanto em Colunas quanto em Paredes que se conectam a uma laje. As dimensões para a coluna ou parede podem ser inseridas manualmente e são usadas apenas nas verificações de dimensionamento de cisalhamento por punção.
  • Verificações de Resistência Expandida: O software agora calcula a resistência ao cisalhamento por punção com e sem reforço de cisalhamento, e ambos os conjuntos de resultados são exibidos nos Detalhes do Dimensionamento.
  • Verificações de Conformidade com a Norma: Verificações adicionais de detalhamento e limites são realizadas de acordo com o ACI 318-19 e o CSA A23.3-19.

Nova Entrada para Reforço de Cisalhamento Bidirecional

O RFEM 6 agora possibilita a entrada direta de reforço de cisalhamento bidirecional nos nós, oferecendo controle detalhado sobre a geometria do reforço e melhorando a precisão dos cálculos de cisalhamento por punção.
Para definir esse reforço, edite o nó relevante e ative o Dimensionamento de Punção.


Em seguida, vá para a aba Dimensionamento de Concreto – Nó de Punção para criar ou editar o reforço de punção.

Nesta aba:

  • Você pode especificar o material e o tamanho da barra (lado esquerdo).
  • Você pode selecionar o tipo de reforço (lado direito), escolhendo entre "Cavilha com Cabeça" ou "Vertical".

Estão previstas opções adicionais para futuras versões do RFEM 6.


Na aba de Colocação:

  • Insira o número de perímetros (np).
  • Defina o número de cavilhas com cabeça por direção, por perímetro.
  • O espaçamento dos perímetros pode ser especificado como um fator da espessura da superfície ou inserindo valores absolutos (S1 e S).
  • Um bitmap gráfico à direita mostra cada entrada visualmente para melhor compreensão.


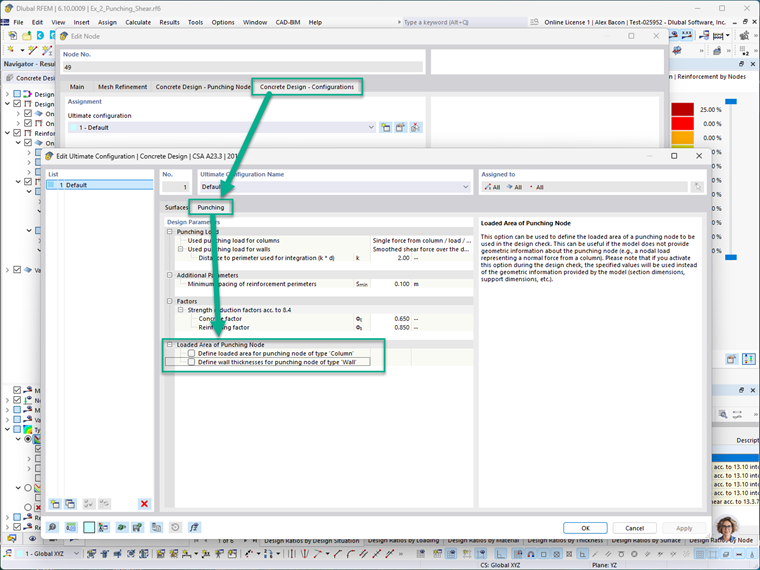
Na aba Dimensionamento de Concreto – Configurações, a área carregada do nó de punção pode ser definida manualmente tanto para colunas quanto para paredes. Isso inclui definir as dimensões da seção transversal da coluna ou parede que se conecta ao nó.

Nota: Quando essas entradas manuais são ativadas, elas substituem a geometria real do modelo durante as verificações de dimensionamento de cisalhamento por punção. Isso permite que os projetistas simulem suposições personalizadas ou conservadoras quando necessário.


Para exibir visualmente o reforço do cisalhamento por punção no modelo, navegue até:
Navegador de Exibição → Modelo → Tipos para Concreto

Isso mostrará graficamente o reforço nos nós onde o dimensionamento de cisalhamento por punção foi ativado. Na imagem abaixo, os símbolos azuis representam o reforço de cisalhamento por punção que foi definido.

Verificações Estendidas de Dimensionamento de Resistência por Punção

As versões anteriores do RFEM 6 realizaram verificações de cisalhamento por punção sem considerar explicitamente o reforço de cisalhamento. As últimas melhorias agora oferecem os seguintes aprimoramentos:

  • Inclusão do Reforço de Cisalhamento nos Cálculos: O programa agora incorpora o reforço de cisalhamento nos cálculos de dimensionamento de resistência à punção, proporcionando resultados mais eficientes e precisos. Para fins de comparação, o RFEM 6 ainda realiza o cálculo sem reforço, e ambos os resultados estão disponíveis nos Detalhes do Dimensionamento.
  • Verificações de Detalhamento do Reforço: O software agora verifica os requisitos de detalhamento em conformidade com a norma, incluindo o espaçamento das barras, ancoragem e limites de reforço de acordo com o ACI 318-19 e o CSA A23.3:19.
  • Exibição Gráfica das Áreas de Reforço: As áreas de reforço necessárias (Av,req) e fornecidas (Ap,prov) agora são exibidas graficamente nos nós relevantes, ajudando os usuários a confirmar visualmente a conformidade com os requisitos de dimensionamento.

Exemplo

Esta seção demonstra um exemplo simplificado de dimensionamento de cisalhamento por punção modelado no RFEM 6 e compara seus resultados com cálculos manuais baseados no ACI 318-19.

Cenário:
Uma fundação de concreto armado moldada in loco para um pilar interno sujeito a uma carga axial concêntrica. O design assume que o cisalhamento por punção governa a espessura necessária da fundação, e a contribuição do reforço à resistência ao cisalhamento é negligenciada.

Dado:

  • Carga de fato, Pu = 1 kip (compressão)
  • Norma de design: ACI 318-19

Passo 1: Determinar a Profundidade Efetiva (d)
A profundidade efetiva, d, é calculada subtraindo o cobrimento de concreto e metade do diâmetro da barra da espessura total da laje:

Passo 2: Determinar o Perímetro Crítico (bo)
O perímetro crítico está localizado a uma distância d/2 da face da coluna:

Passo 3: Determinar a Capacidade de Tensão de Cisalhamento por Punção (vc)
Usando a Tabela 22.6.5.2 do ACI 318-19, a tensão nominal de cisalhamento vc (sem reforço) é o mínimo de três expressões:


Estas podem ser simplificadas para clareza:

Onde:
β é a razão do lado longo para o lado curto da coluna (ou área carregada):

αs, para um pilar interno de acordo com a Seção 22.6.5.3 do ACI, é igual a 40:

Passo 4: Calcular a Resistência Nominal ao Cisalhamento por Punção
A resistência nominal ao cisalhamento por punção é calculada como:

Onde:
λ = 1.0 para concreto de peso normal (ACI 19.2.4.3)
λs, o fator de modificação do efeito de tamanho, é determinado na Seção 22.5.5.1.3:

Usando esses valores:

Resultado:
A resistência de projeto ao cisalhamento por punção (φVc) sem reforço de cisalhamento é de 563.273 kips.

RFEM 6 – Complemento de Design de Concreto – Resultados

A seguir está a saída de Verificação de Dimensionamento do complemento de Design de Concreto no RFEM 6. Esses resultados correspondem ao modelo de exemplo anexado no final deste artigo.
O RFEM 6 exibe a resistência ao cisalhamento por punção vc como um valor de pressão (ksi). Para comparar com o resultado analítico, multiplique este valor pelo perímetro crítico (bo), profundidade efetiva (d) e o fator de redução de resistência (φ).
Exemplo de comparação:
vc = 0.75 × 0.191 ksi × 156.5 in × 25.125 in.
vc = 563.27 kips
Isso coincide com o cálculo manual de 563.27 kips.


Conclusão

Com estas últimas atualizações, o RFEM 6 oferece um fluxo de trabalho abrangente e em conformidade com normas para o dimensionamento de cisalhamento por punção de acordo com os padrões ACI 318-19 e CSA A23.3-19. Os principais aprimoramentos incluem:

  • A capacidade de definir reforço de cisalhamento específico para nós
  • Melhoria na precisão das verificações de capacidade ao incluir reforço
  • Suporte para vários tipos de reforço, incluindo barras verticais e cavilhas com cabeças

Esses recursos melhoram significativamente a flexibilidade de modelagem e a confiabilidade do design.

Para um resumo das ferramentas iniciais de cisalhamento por punção disponíveis no RFEM 6, consulte a parte I desta série.

Ligação para Dimensionamento ao punçoamento – Parte 1

Autor

O Eng. Bacon é responsável pelas formações para clientes, pelo apoio técnico e desenvolvimento de programas para o mercado norte-americano.

Ligações
Referências


;