Verificação dos requisitos de detalhamento da armadura de punçoamento para garantir a segurança estrutural e a conformidade.
Verificação dos requisitos de detalhamento da armadura de punçoamento para garantir a segurança estrutural e a conformidade.
2025-07-11
057757

Requisitos de detalhamento verificados

Verificação dos requisitos de detalhamento da armadura de punçoamento para garantir a segurança estrutural e a conformidade.

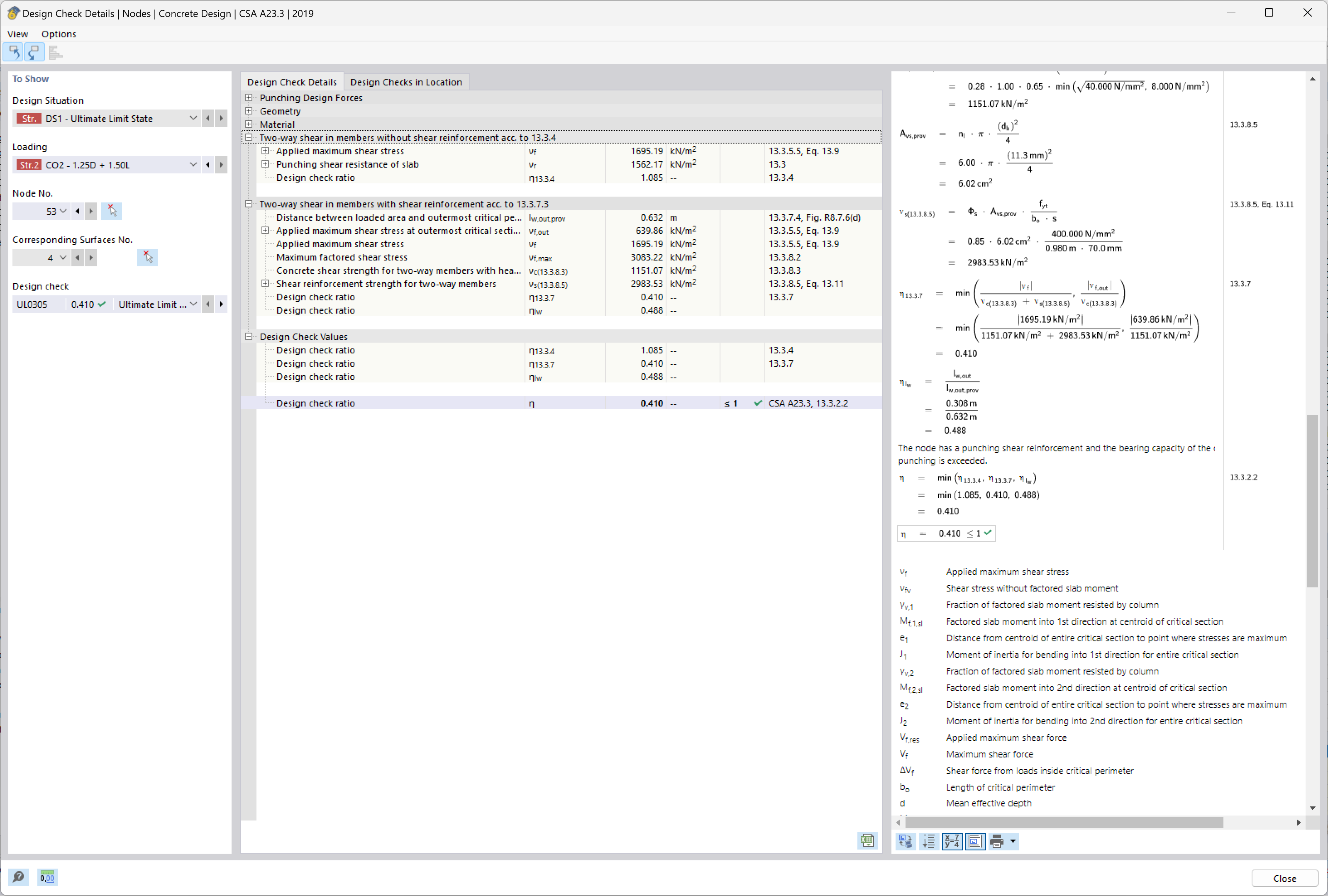
A imagem analisa os requisitos para armadura de punçoamento em estruturas de betão. Foca-se na avaliação dos requisitos de detalhamento para garantir a conformidade com as normas de segurança estrutural. Estas verificações são essenciais para a integração e colocação de armadura para prevenir falhas de corte em áreas críticas. Tais análises garantem que as estruturas podem suportar cargas de projeto de forma segura e eficiente.
  • Punçoamento
  • Armadura
  • Segurança estrutural
  • Requisitos de detalhamento
  • Conformidade
Utilizado em
  • Verificação ao corte por punçoamento no RFEM 6 segundo a ACI 318-19 e CSA A23.3:19 | Parte II
Partilhar