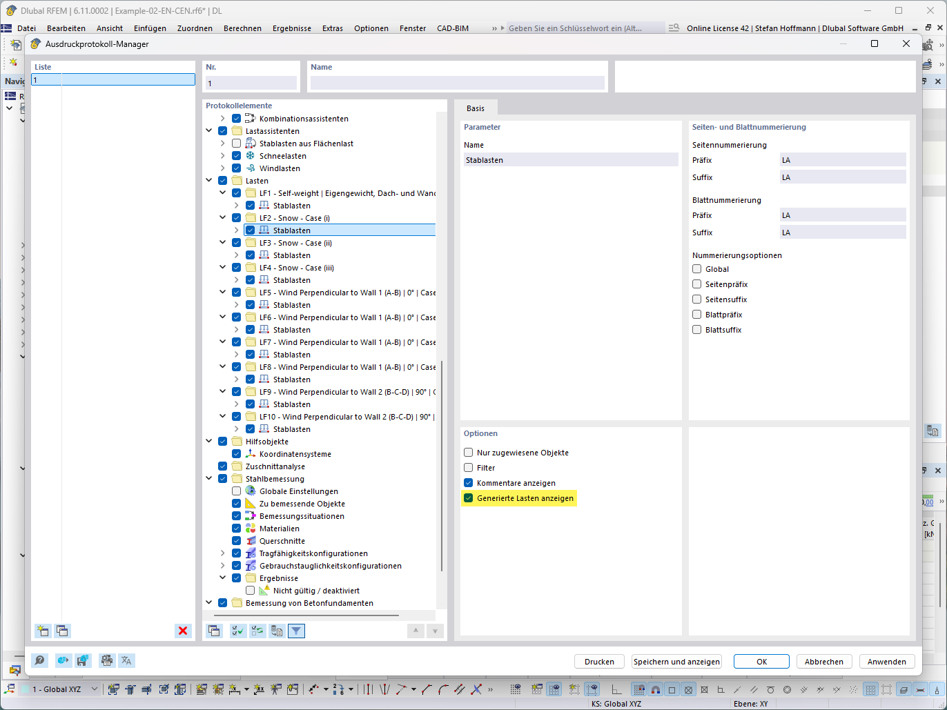
Representação de uma função para mostrar cargas geradas na vista detalhada técnica
Representação de uma função para mostrar cargas geradas na vista detalhada técnica
2025-07-15
057789
  • RFEM 6
  • RSTAB 9

FAQ 005711 | Assistente de cargas – Mostrar carga gerada

Representação de uma função para mostrar cargas geradas na vista detalhada técnica

A imagem ilustra uma função para mostrar cargas geradas, apresentadas numericamente e com detalhes técnicos. Mostra a distribuição detalhada de cargas num ambiente de análise estrutural, visualizando cargas específicas num modelo.
  • Cargas geradas
  • Vista de detalhe técnico
  • Cálculo de carga
  • Modelo estrutural
Utilizado em
  • Assistente de cargas – Mostrar carga gerada
Partilhar