Resposta:
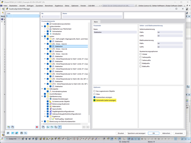
Você só precisa ativar a opção "Exibir carga gerada" nas respectivas cargas no gerenciador de relatório de impressão.
Registe-se no extranet da Dlubal para aproveitar ao máximo o software e ter acesso exclusivo aos seus dados pessoais.
Registe-se no extranet da Dlubal para aproveitar ao máximo o software e ter acesso exclusivo aos seus dados pessoais.
Registe-se no extranet da Dlubal para aproveitar ao máximo o software e ter acesso exclusivo aos seus dados pessoais.
Como é que posso imprimir cargas geradas pelos assistentes de carga tabularmente no relatório de impressão?
Você só precisa ativar a opção "Exibir carga gerada" nas respectivas cargas no gerenciador de relatório de impressão.
O Eng.º Hoffmann presta apoio técnico aos clientes da Dlubal Software e é responsável pela coordenação de todas as questões e atividades técnicas.