Ecrã de entrada para definição dos parâmetros de cobrimento de betão no software de dimensionamento de fundações.
Ecrã de entrada para definição dos parâmetros de cobrimento de betão no software de dimensionamento de fundações.
2025-09-01
058703
  • RFEM 6
  • Fundações de betão para o RFEM 6
  • Fundações e geotecnia

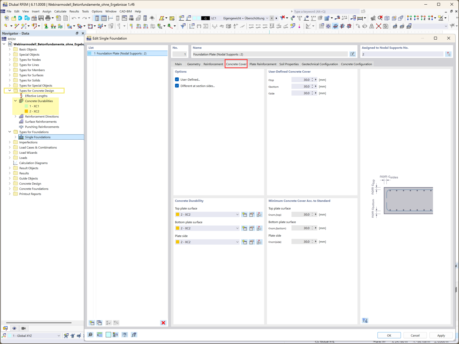
Especificação de Recobrimento de Betão para Fundações

Ecrã de entrada para definição dos parâmetros de cobrimento de betão no software de dimensionamento de fundações.

A imagem ilustra a janela de entrada utilizada para especificar os requisitos de recobrimento de betão no módulo Fundação de betão. Este recurso é essencial para garantir a durabilidade e proteção do betão armado contra fatores ambientais. A interface permite aos utilizadores definir com precisão diferentes distâncias de recobrimento para os diferentes componentes da fundação, adaptando-se aos requisitos específicos do projeto.
  • Recobrimento de betão
  • Dimensionamento de fundações
  • Software de construção
  • Engenharia de estruturas
  • Módulo Fundações de betão
Utilizado em
  • Como dimensionar fundações de betão resistentes e fiáveis para os seus projetos: Parte 1
Partilhar