583x
001981
2025-09-10

Como dimensionar fundações de betão resistentes e fiáveis para os seus projetos: Parte 1

Este artigo mostrará como utilizar o módulo adicional Fundações de Betão para criar fundações que podem ser posteriormente dimensionadas e otimizadas com o módulo no RFEM 6. Aprenda o processo passo a passo de dimensionar vários tipos de fundações, garantindo conformidade com as normas internacionais para a integridade estrutural e durabilidade.

As fundações são um elemento crucial no dimensionamento estrutural, proporcionando apoio e estabilidade essenciais para edifícios e infraestruturas. Seja dimensionando uma fundação em betão para um edifício metálico, trabalhando no dimensionamento de uma fundação para uma turbina eólica, ou simplesmente explorando o dimensionamento de betão armado, é vital entender os fundamentos do dimensionamento das fundações em betão. Para mais informação sobre este tópico, consulte o nosso artigo na Base de dados de Conhecimento:

Este artigo explorará o processo de criação de fundações de betão utilizando o módulo Fundações de Betão para o RFEM 6. Ao utilizar esta potente ferramenta, os engenheiros podem garantir conformidade com normas internacionais como o Eurocódigo 2 e o Eurocódigo 7. O módulo otimiza os tipos de fundação, seleção de materiais e verificações geotécnicas, simplificando o processo de dimensionamento e garantindo transparência.

Principais Características do módulo Fundações de Betão

O módulo Fundações de Betão otimiza o processo de dimensionamento de fundações oferecendo várias características principais, tais como:

  • Tipos de Fundação: Dimensione lajes de fundação com e sem armadura, fundações em balde, fundações de bloco e fundações de encaixe com facilidade.
  • Verificações do dimensionamento Geotécnico: Realize verificações essenciais para falhas de solo, dimensionamento do deslizamento, estado limite de equilíbrio, estado limite de elevação e mais, tudo em conformidade com o Eurocódigo 7.
  • Dimensionamento do Betão Armado: Realize verificações aprofundadas para o dimensionamento da flexão, punção e armadura mínima em conformidade com o Eurocódigo 2.
  • Saída Gráfica e Tabular: Receba visualizações claras e tabelas detalhadas para os requisitos da armadura.
  • Transparência no Dimensionamento: Garanta precisão e clareza com as verificações dos estados limites último e de utilização.

Guia Passo-a-Passo para Criar Fundações de Betão no RFEM 6

Dimensionamento de fundações de betão utilizando o módulo Fundações de Betão é intuitivo e eficiente. Uma vez ativado (Imagem 1), o módulo fica disponível no Navegador de Dados do RFEM 6 nas pastas Tipos para Fundações e Fundações de Betão (Imagem 2).

Passo 1: Selecione o Tipo de Fundação

Para começar, abra a janela Nova Sapata isolada da pasta Tipos para Fundações no Navegador de Dados do RFEM 6 (Imagem 2) e selecione o tipo de fundação apropriado no menu suspenso (Imagem 3). Os tipos de fundação disponíveis incluem:

  • Laje de Fundação (com ou sem armadura)
  • Fundações em Bloco (com lados lisos ou rugosos)
  • Fundações em Encaixe (com lados lisos ou rugosos)
  • Fundação Escalonada (com ou sem armadura)

Para este exemplo, escolheremos a laje de fundação com armadura.

Passo 2: Definir a Geometria da Fundação

Após selecionar o tipo de fundação, defina a sua geometria. Para a laje de fundação selecionada, defina as dimensões tanto nas direções X quanto Y e especifique a espessura da laje (Imagem 4). O utilizador também pode definir a excentricidade do pilar acima da fundação e as dimensões do pilar. Se a fundação for atribuída a um apoio nodal, esses detalhes são automaticamente recuperados do modelo existente. Isso garante que a geometria se integre perfeitamente com outras ferramentas do RFEM 6, como o módulo Steel Joints ao dimensionar as fundações para um edifício de aço.

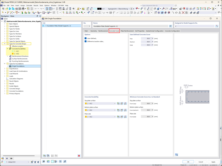
Passo 3: Recobrimento de Betão e Durabilidade

O recobrimento de betão é determinada pelas configurações de durabilidade do betão. Essas configurações podem ser acedidas através da pasta Durabilidade do betão no Navegador de Dados. Se essas configurações já tiverem sido definidas, o recobrimento de betão é determinado automaticamente. É exibido recobrimento mínimo necessário de betão, conforme especificado pelas normas relevantes. Alternativamente, pode definir manualmente o recobrimento selecionando a opção "Definido pelo utilizador", permitindo valores personalizados para cada lado da seção transversal.

Passo 4: Definição da Armadura

Nesta etapa, selecione as opções de armadura (malha, varões, ou ambos) e o material correspondente (Imagem 6). A armadura desempenha um papel vital no dimensionamento estrutural da fundação, garantindo que a fundação possa suportar as cargas requeridas. Uma vez selecionado o tipo de armadura, pode especificar mais detalhes sobre a armadura.

Por exemplo, no caso de lajes de fundação com armadura, tanto a armadura superior como a inferior da laje podem ser definidas (Imagem 7). O tipo de armadura selecionado no separador anterior determina as opções de entrada disponíveis nesta seção. Para este exemplo, foram selecionados tanto malha quanto varões, e suas propriedades correspondentes foram definidas para as camadas superior e inferior (Imagens 7 e 8).

Passo 5: Definir as Propriedades do Solo

O separador Propriedades do Solo permite definir as propriedades críticas do solo. Pode modelar o solo de camada única (ou multicamada em versões futuras) e especificar as condições do subsolo, como solo drenado ou não drenado (Imagem 9). Podem ser atribuídos diferentes materiais de solo às regiões imediatamente à volta da laje da fundação, tais como as regiões abaixo, ao lado e acima da laje. A seção Parâmetros do Solo permite definir características adicionais do solo, incluindo ângulos de corte, níveis de água subterrânea e espessura de cobertura terrestre.

Passo 6: Configurar as definições de Dimensionamento

Duas configurações de dimensionamento essenciais devem ser especificadas:

  • Configuração do Dimensionamento Geotécnico: Isso inclui parâmetros como carga de dimensionamento, rotura de solo, deslizamento, estado limite de equilíbrio, estado limite de levantamento e cargas com grandes excentricidades. O utilizador pode selecionar uma configuração geotécnica existente, editá-la, ou criar uma nova. O resumo aparecerá então como apresentado na Imagem 10.
  • Configuração do dimensionamento de Betão: Aqui, defina os parâmetros de dimensionamento do betão, incluindo punçoamento, armadura mínima e máxima, e o posicionamento das seções de dimensionamento. Novamente, pode selecionar uma configuração geotécnica existente, editá-la, ou criar uma nova (Imagem 11).

Palavras Finais

Dessa forma, as fundações de betão foram criadas com sucesso e os parâmetros essenciais de design foram definidos. Futuros artigos explorarão os próximos passos no processo de análise e design, incluindo considerações para cargas adicionais na fundação, combinações de carga correspondentes, e os cálculos e verificações de design específicos necessários para diversos tipos de fundação. Esses insights ajudarão você a otimizar completamente seus designs de fundação para atender aos requisitos únicos de diferentes condições estruturais e a se beneficiar das excelentes características que o módulo Fundações de Betão para RFEM 6 oferece.


Autor

A Eng.ª Kirova é responsável pela criação de artigos técnicos e presta apoio técnico aos clientes da Dlubal.

Ligações


;