Gestor de relações de cálculo: Resultados intermédios
Gestor de relações de cálculo: Resultados intermédios
2025-09-12
058954
  • RFEM 6

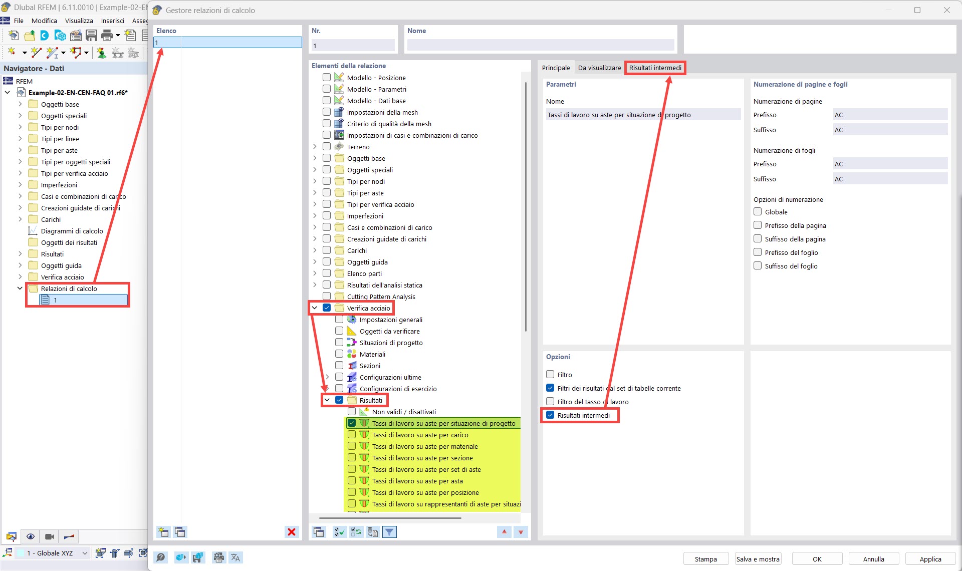
Gestor de relatórios de cálculo – resultados intermédios

Gestor de relações de cálculo: Resultados intermédios

Utilizado em
  • Imprimir detalhes de verificação no relatório de cálculo
Partilhar