181x
005736
2025-09-12

Imprimir detalhes de verificação no relatório de cálculo

Quero elaborar um relatório de impressão detalhado sobre as verificações de elementos estruturais. Para além da tabela resumida com as relações de cálculo para as várias verificações, quero imprimir no relatório uma verificação explícita estendida, com as fórmulas normativas e os seus respetivos resultados, tal como se pode ver na janela de diálogo "Detalhes da verificação". Como posso fazer isso?


Resposta:

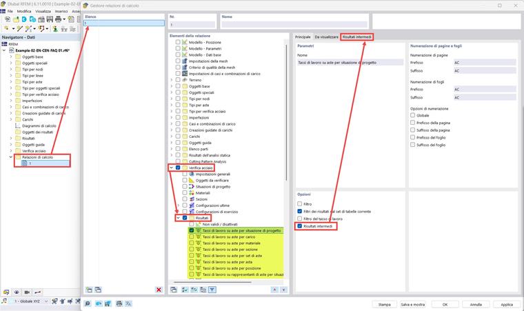
Para acessar a janela de diálogo "Detalhes da Verificação", clique duas vezes em uma das verificações listadas na tabela ou selecione a verificação na tabela com o botão esquerdo do mouse e clique no respectivo botão "Detalhes da Verificação" na barra de ferramentas das tabelas.

Na janela "Detalhes da Verificação", você pode imprimir os detalhes da verificação no relatório de cálculo na versão textual com as fórmulas explicitadas clicando no botão de impressão. Esta operação deve ser realizada separadamente para cada verificação que se deseja mostrar no relatório de cálculo. Para realizar uma impressão dos detalhes da verificação considerando todas as verificações realizadas simultaneamente, é possível ativar a opção "Resultados Intermediários" no "Gerenciador de Relatórios de Cálculo". Neste caso, os detalhes da verificação serão apresentados de forma tabular e não textual, mas irão conter todas as informações mostradas na janela "Detalhes da Verificação". As imagens mostram os resultados de verificação para barras de aço, mas o mesmo procedimento pode ser aplicado aos outros add-ons de verificação.


Autor

Paride cuida da formação de clientes, do suporte técnico e do desenvolvimento contínuo do programa para o mercado italiano.



;