Gestor de relações de cálculo: opções para resultados intermédios
Gestor de relações de cálculo: opções para resultados intermédios
2025-09-12
058955
  • RFEM 6

Gestor de relações de cálculo: opções para resultados intermédios

Utilizado em
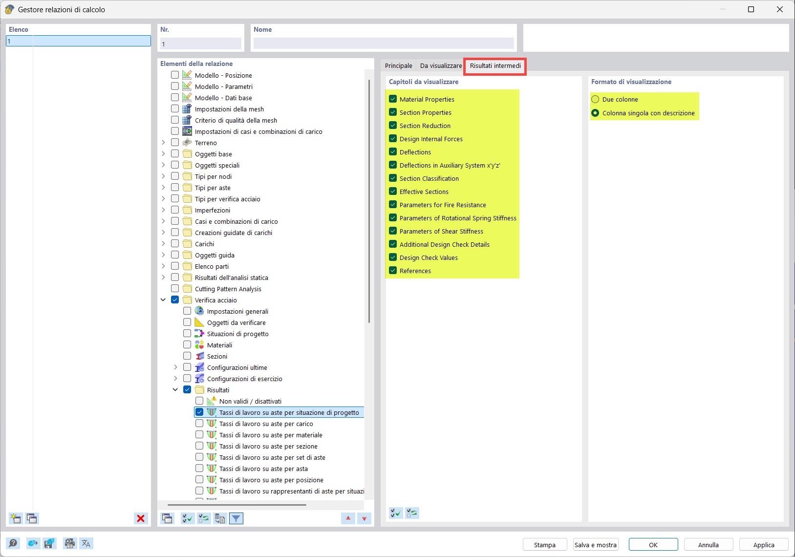
  • Imprimir detalhes de verificação no relatório de cálculo
Partilhar