As situações de dimensionamento no RFEM 6 mostram combinações de carga automáticas para estruturas de vidro com base nas normas ASCE 7 e ASTM E1300-24.
As situações de dimensionamento no RFEM 6 mostram combinações de carga automáticas para estruturas de vidro com base nas normas ASCE 7 e ASTM E1300-24.
2025-11-10
060023
  • RFEM 6
  • Estruturas e fachadas de vidro

Situações de cálculo com base nas normas ASCE 7

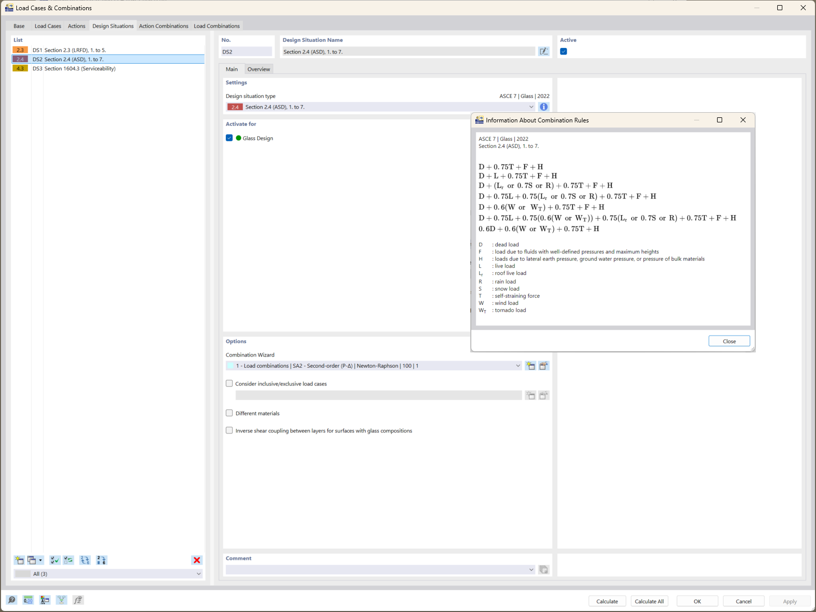
As situações de dimensionamento no RFEM 6 mostram combinações de carga automáticas para estruturas de vidro com base nas normas ASCE 7 e ASTM E1300-24.

O RFEM 6 apresenta situações de dimensionamento que demonstram a geração automática de combinações de carga de acordo com as normas ASCE 7. Estas combinações consideram fatores essenciais de duração de carga para estruturas de vidro. Estão integradas nos cálculos de verificação de resistência da norma ASTM E1300-24, garantindo uma avaliação precisa dos limites de tensão de tração.
  • Combinações de cargas
  • ASCE 7
  • ASTM E1300-24
  • Estruturas de vidro
  • RFEM 6
  • Limites de tensão de tração
Utilizado em
  • Dimensionamento de vidro com a ASTM E1300-24 no RFEM 6: Guia abrangente
Partilhar