619x
001997
2025-10-21

Dimensionamento de vidro com a ASTM E1300-24 no RFEM 6: Guia abrangente

Explore como o RFEM 6 integra a norma ASTM E1300-24 para um design eficiente e conforme de painéis de vidro. Este guia abrangente cobre a seleção de materiais, análise de carregamento e verificações de design, assegurando segurança e desempenho para estruturas de vidro. Perfeito para engenheiros que desejam otimizar seu processo de design de vidro com software FEM avançado.

Na engenharia estrutural, projetar com vidro requer um entendimento profundo do seu comportamento sob várias condições de carregamento. O RFEM 6, a avançada plataforma de análise de elementos finitos (FEA) da Dlubal Software, integra poderosas funcionalidades de design que ajudam engenheiros a modelar e analisar painéis de vidro de forma eficiente, garantindo conformidade com os mais recentes padrões da indústria. Um dos principais padrões suportados no RFEM 6 é o ASTM E1300-24, que regula o design de vidro utilizado em aplicações de construção. Este artigo explora como o ASTM E1300-24 é integrado no RFEM 6, abrangendo seu uso na definição de painéis de vidro, na aplicação de cargas e na execução de verificações de design críticas tanto para resistência quanto para serviço.

Principais Características do RFEM 6 para Design de Vidro

O complemento Glass Design no RFEM 6 é uma ferramenta especializada que funciona diretamente no programa, facilitando a modelagem, análise e design de componentes de vidro. Este complemento simplifica o processo de definição tanto de tipos de vidro monolítico quanto laminado, oferecendo flexibilidade na seleção de materiais e configuração de camadas. O RFEM 6 garante que todos os aspectos do design, desde o comportamento estrutural até a conformidade com os padrões da indústria, sejam considerados.

Recursos Principais:

  • Biblioteca de Materiais: O RFEM 6 fornece uma biblioteca abrangente de materiais de vidro e folha, juntamente com a opção de definir materiais personalizados, garantindo precisão e flexibilidade na modelagem de vários tipos de vidro.
  • Modelagem de Vidro em Camadas: O programa suporta o design de vidro laminado usando a teoria do laminado, permitindo cálculos precisos da rigidez para painéis compostos feitos de múltiplos materiais. Esta teoria considera as propriedades individuais de cada camada, garantindo cálculos precisos de rigidez para o painel geral.
  • Opções de Acoplamento ao Cisalhamento: O RFEM 6 permite que engenheiros definam o comportamento de acoplamento ao cisalhamento entre camadas de vidro laminado, seja desacoplado ou acoplado (rígido), com base nos requisitos do projeto.
  • Resultados Detalhados por Camada: O complemento Glass Design do RFEM 6 fornece uma análise detalhada, camada por camada, de painéis de vidro laminado. Engenheiros podem investigar mais profundamente o comportamento estrutural de cada camada, ajudando na identificação de potenciais pontos de falha e na otimização do design.
  • Novos Padrões de Design: Com a introdução da verificação de design ASTM E1300 2024, o RFEM 6 oferece uma abordagem mais detalhada e precisa para avaliar superfícies de vidro, garantindo que atendam a padrões mais elevados de segurança e desempenho.

Integração do ASTM E1300-24

Uma das características de destaque do RFEM 6 é sua integração com o ASTM E1300-24, o padrão da indústria para o design de painéis de vidro. Esta integração simplifica o processo, ajudando engenheiros a garantir que seus painéis de vidro atendam aos critérios de design estabelecidos neste padrão. As seguintes verificações de design do ASTM E1300-24 são incorporadas diretamente no RFEM 6:

  • Combinações de Cargas ASCE 7 (Vidro): O RFEM 6 gera automaticamente combinações de cargas que incluem fatores de duração de carga, cruciais para o design de resistência. Isso está em conformidade com as diretrizes da ASCE 7, garantindo que todos os cenários potenciais de carga para estruturas de vidro sejam considerados com precisão.
  • Situação de Projeto da Tabela 1604.3 do IBC (Serviço): O código IBC fornece requisitos específicos de serviço para estruturas de vidro. O RFEM 6 integra essas diretrizes, avaliando a deflexão para garantir que o painel de vidro cumpra os limites de serviço, assegurando que funcione como previsto sob cargas típicas.
  • Tensão Máxima Permitida (Tabelas X6.1 e X6.2): O RFEM 6 calcula a tensão máxima permitida para o vidro, considerando fatores como tipo de vidro, duração da carga e a probabilidade de quebra (Pb). Isso é feito em referência às Tabelas X6.1 e X6.2 do ASTM E1300-24, garantindo que o vidro não sofra tensão excessiva sob condições de carga esperadas.
  • Tensão Máxima de Borda (Verificação Adicional, Tabela X7.1): O RFEM 6 inclui uma verificação de tensão na borda para condições específicas, como uma duração de carga de 3 segundos e uma probabilidade de quebra (Pb) inferior a 0,008. Esta verificação garante que as bordas do vidro possam suportar cargas concentradas. O tipo de acabamento da borda (corte limpo, biselado ou polido) pode ser especificado, afetando a tensão permitida na borda. Esta verificação não está disponível para vidro temperado ou fortalecido por calor com bordas cortadas de forma limpa.

Ao incorporar essas verificações críticas no RFEM 6, os engenheiros podem garantir que seus designs estejam totalmente em conformidade com o ASTM E1300-24, simplificando o processo de design e melhorando a confiabilidade.

ASTM E1300-24 no RFEM 6: Considerações Práticas

Criação do Modelo de Painel de Vidro

Ao criar um modelo de painel de vidro no RFEM 6, o ASTM E1300-24 desempenha um papel importante na orientação das suposições e critérios utilizados durante o processo de modelagem:

  • Atribuições de Materiais: A biblioteca de materiais do RFEM 6 inclui materiais que aderem aos requisitos do ASTM E1300-24, garantindo que os tipos de vidro selecionados atendam aos limites de resistência definidos pelo padrão.
  • Cálculo de Rigidez: Para vidro laminado, o programa usa a teoria do laminado para calcular a rigidez geral do painel, considerando cada camada individualmente. As propriedades de rigidez determinadas desta forma e utilizadas em análises posteriores são apresentadas no programa, conforme mostrado na imagem abaixo.

Cargas e Casos de Carga

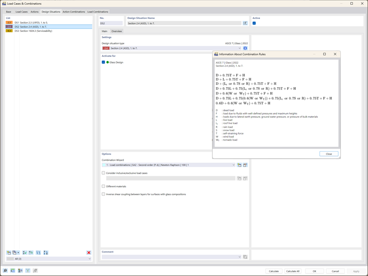
  • Casos de Carga: O RFEM 6 gera automaticamente cargas e combinações de carga que incluem os fatores de duração de carga necessários para análise de resistência, de acordo com as disposições da ASCE 7 para estruturas de vidro. Isso garante que o vidro seja avaliado sob uma variedade de condições de carga, incluindo vento, cargas permanentes e cargas variáveis.
  • Considerações sobre Tensão na Borda: Se a combinação de cargas envolver carga de vento ou qualquer carga com duração de 3 segundos, o RFEM 6 inclui automaticamente uma verificação de tensão na borda em conformidade com a Tabela X7.1 do ASTM E1300-24.

Situações de Projeto e Combinações de Carga

A integração do ASTM E1300-24 é mais evidente nas combinações de carga e situações de projeto usadas tanto para verificações de resistência quanto de serviço:

  • Projeto de Resistência: O RFEM 6 gera combinações de carga automaticamente com base nos padrões ASCE 7, levando em consideração os fatores de duração de carga essenciais para estruturas de vidro. Essas combinações são incorporadas aos cálculos de projeto de resistência do ASTM E1300-24, garantindo uma avaliação precisa dos limites de tensão.
  • Projeto de Serviço: A situação de projeto de serviço no RFEM 6 utiliza a Tabela 1604.3 do IBC para verificar as deflexões, assegurando que não excedam os limites máximos permitidos para vidro, conforme as diretrizes do ASTM E1300-24.

Configurações de Design de Vidro: Verificações Integradas do ASTM E1300-24

Uma vez definido o modelo, os materiais e as cargas, o próximo passo é verificar as configurações de design de vidro. O RFEM 6 executa um cálculo abrangente que integra as verificações de design do ASTM E1300-24:

  • Resistência e Tensão na Borda: O RFEM 6 verifica se o vidro atende aos requisitos de resistência calculando a tensão máxima permitida usando as Tabelas X6.1 e X6.2 do ASTM E1300-24. Se a combinação de cargas incluir carga de vento, o programa também aplica uma verificação de tensão na borda de acordo com a Tabela X7.1.
  • Serviço: O RFEM 6 avalia os limites de deflexão em relação às diretrizes do IBC e ASTM E1300-24, garantindo que o painel de vidro performe como esperado sob cargas de serviço.

Análise dos Resultados: Garantir Conformidade com o ASTM E1300-24

Após concluir os cálculos, o RFEM 6 apresenta resultados de design que refletem a integração do ASTM E1300-24:

  • Rácios de Design: Os resultados incluem rácios de design para resistência e serviço, permitindo que os usuários avaliem se o painel de vidro atende aos padrões de desempenho exigidos conforme descrito no ASTM E1300-24. Para todas as verificações de design, estão disponíveis detalhes onde se pode ver a integração abrangente do padrão.
  • Distribuição de Tensão: O RFEM 6 fornece representações gráficas de tensões de tração e na borda, possibilitando que engenheiros confirmem visualmente que as tensões estão dentro dos limites permitidos definidos pelo padrão.

Conclusão

A integração do ASTM E1300-24 no RFEM 6 equipa engenheiros com uma ferramenta poderosa para projetar painéis de vidro que atendem aos padrões de segurança, desempenho e conformidade. Ao automatizar verificações de design chave, como avaliações de tensão e de borda, o RFEM 6 simplifica o processo de design, garantindo que todos os aspectos do design de vidro—da seleção de materiais às combinações de carga e verificações de serviço—estejam totalmente alinhados com o ASTM E1300-24. Essa integração capacita engenheiros a criar estruturas de vidro confiáveis e em conformidade, enquanto melhora a eficiência e a precisão do design.


Autor

A Eng.ª Kirova é responsável pela criação de artigos técnicos e presta apoio técnico aos clientes da Dlubal.

Ligações


;