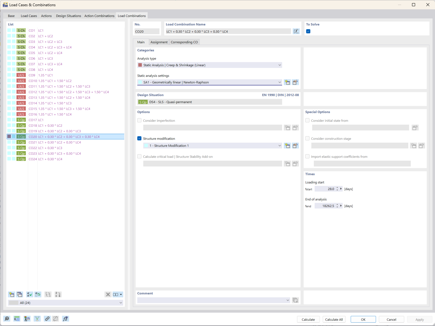
Captura de ecrã mostrando as opções de configuração do tipo de análise de fluência & retração no RFEM 6 para engenharias de estruturas.
Captura de ecrã mostrando as opções de configuração do tipo de análise de fluência & retração no RFEM 6 para engenharias de estruturas.
2025-11-24
060235
  • RFEM 6
  • Dimensionamento de betão para o RFEM 6
  • Estruturas de betão

Análise de fluência e retração no RFEM 6

Captura de ecrã mostrando as opções de configuração do tipo de análise de fluência & retração no RFEM 6 para engenharias de estruturas.

A imagem ilustra a interface do RFEM 6 com foco no tipo de análise de fluência e retração. Este recurso é utilizado em engenharia de estruturas para considerar efeitos dependentes do tempo em estruturas de betão. O tipo de análise permite ao utilizador introduzir parâmetros específicos relacionados com o comportamento do material ao longo do tempo. Esta ferramenta auxilia no refinamento da precisão dos resultados da simulação para a análise de deformações de longo prazo.
  • Análise de fluência
  • Análise de retração
  • RFEM 6
  • Análise estrutural
Utilizado em
  • Módulo Dimensionamento de betão do RFEM 6: características principais e vantagens para a engenharia de estruturas
Partilhar