Janela "Detalhes de verificação", Avaliação de resultados de combinação de cargas
Janela "Detalhes de verificação", Avaliação de resultados de combinação de cargas
2026-03-05
061661
  • RFEM 6
  • Estruturas de aço
  • Análise de tensões
    • Juntas de aço
    • Eurocode 3
    • EN 1993-1-8

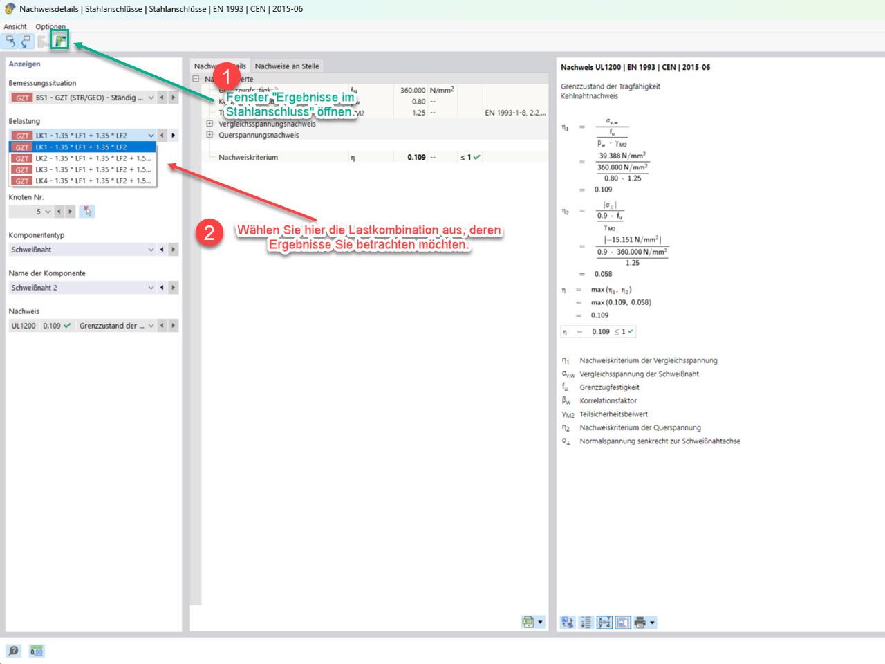
FAQ 5785, Imagem 3 | Janela "Detalhes do dimensionamento" para seleção da respetiva combinação de cargas

Janela "Detalhes de verificação", Avaliação de resultados de combinação de cargas

A imagem mostra a janela "Detalhes do dimensionamento" para seleção da combinação de cargas respetiva.
  • Módulo de ligações de aço
  • Ligações de aço
  • Resultado
  • Resultado na ligação de aço
  • Análise
Utilizado em
  • Resultados na ligação de aço – seleção de combinações de carga para consideração
Partilhar