70x
005785
2026-03-04

Resultados na ligação de aço – seleção de combinações de carga para consideração

Módulo Ligações de aço permite avaliar os resultados da ligação de aço para várias combinações de carga. Como navegar entre as combinações?


Resposta:

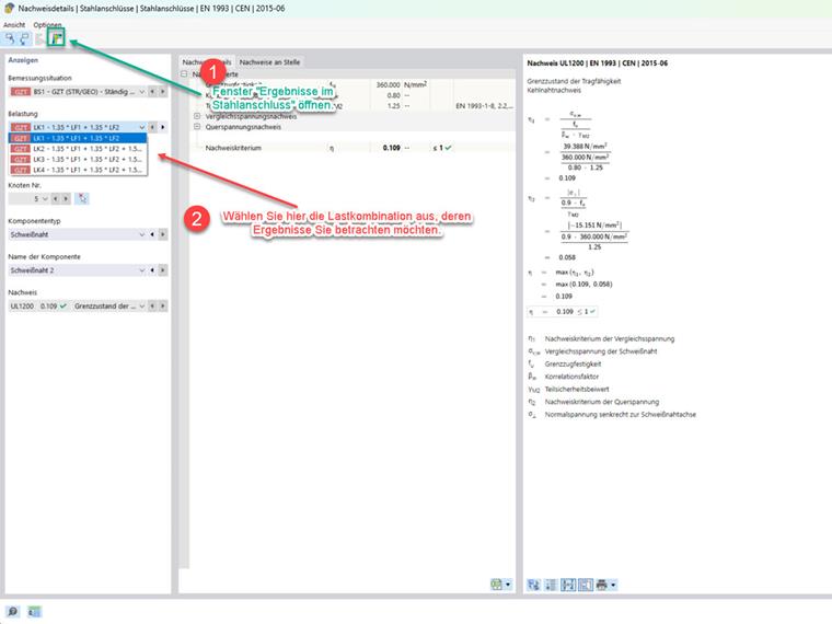
Após a conclusão do dimensionamento de uma ligação, os resultados podem ser analisados em uma janela separada "Resultados na Ligação de Aço". A exibição dos resultados nesta janela é feita por combinação de carga. Dentro desta janela, não há possibilidade de alternar entre as combinações de carga.
Existem duas possibilidades para isso:

  • Navegação através da tabela
  • Navegação através dos detalhes da verificação.

Navegação através da tabela

Selecione a tabela para os resultados do Add-On Ligações de Aço e passe para a aba "Aproveitamento por Carga". Com a janela "Resultados na Ligação de Aço" aberta, você pode trocar para a combinação de carga desejada clicando nas respectivas linhas na tabela. A janela "Resultados na Ligação de Aço" (veja a Figura 1) será ajustada automaticamente.

Navegação através dos detalhes da verificação

Dê um duplo clique em uma verificação na tabela para os resultados do Add-On Ligações de Aço e você será levado à janela para os detalhes da verificação. Com a janela "Resultados na Ligação de Aço" aberta, você pode selecionar a carga desejada para escolher a combinação de carga desejada. A combinação de carga assim escolhida será exibida para avaliação na janela "Resultados na Ligação de Aço" (Figura 1).

Ao clicar na seguinte imagem, você será redirecionado para o download de um modelo de exemplo.


Autor

O Eng. Nikoleizig é quem processa os pedidos dos nossos utilizadores no departamento de apoio ao cliente.



;