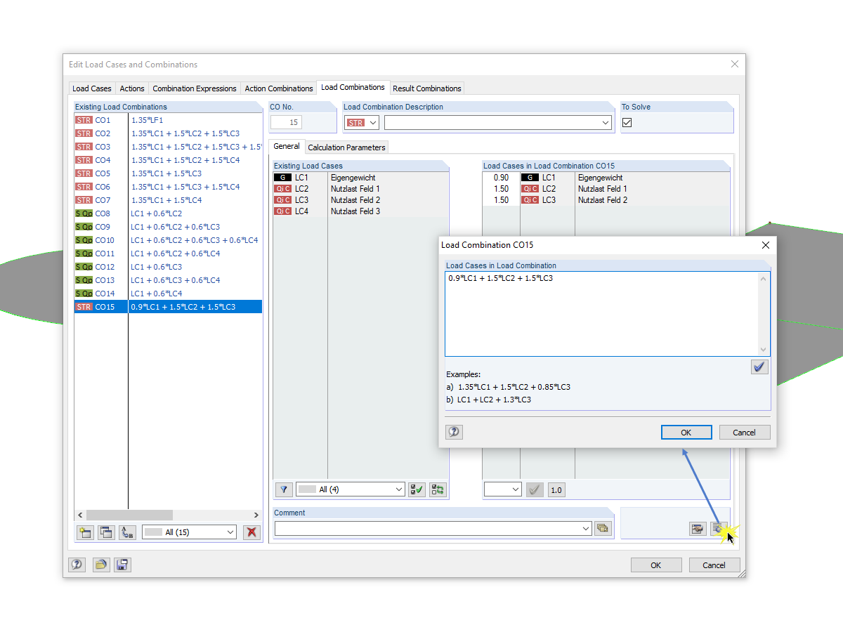
Диалоговое окно для ввода сочетаний вручную
  • 3D-визуализатор
  • 3D Viewer | Babylon
  • Виртуальная реальность
Железобетонная плита перекрытия
  • 3D-визуализатор
  • 3D Viewer | Babylon
  • Виртуальная реальность
Определение нагрузок из многослойной композиции
  • 3D-визуализатор
  • 3D Viewer | Babylon
  • Виртуальная реальность
Диалоговое окно для ввода сочетаний вручную
Железобетонная плита перекрытия
Определение нагрузок из многослойной композиции
2024-05-30
010225
  • RFEM 5

Диалоговое окно для ввода сочетаний вручную

Используется в
  • Диалоговое окно для ввода сочетаний вручную
3D Модель
Подробнее о 3D модели
  • Задание нагрузки на ж/б плиту
Спецификации
Количество узлов 14
Количество линий 15
Количество поверхностей 3
Количество загружений 4
Количество сочетаний нагрузок 14
Количество расчетных сочетаний 2
Общий вес 44,052 t
Размеры (метрические) 12,736 x 9,736 x 0,000 m
Размеры (имперские) 41.78 x 31.94 x 0 feet
Версия программы 5.23.02
Поделиться
2024-05-30
020363
  • RFEM 5
  • Бетонные конструкции
Железобетонная плита перекрытия
Используется в
  • Определение нагрузок из многослойной композиции
3D Модель
Подробнее о 3D модели
  • Задание нагрузки на ж/б плиту
Спецификации
Количество узлов 14
Количество линий 15
Количество поверхностей 3
Количество загружений 4
Количество сочетаний нагрузок 14
Количество расчетных сочетаний 2
Общий вес 44,052 t
Размеры (метрические) 12,736 x 9,736 x 0,000 m
Размеры (имперские) 41.78 x 31.94 x 0 feet
Версия программы 5.23.02
Поделиться
2024-05-30
010310
  • RFEM 5
  • RSTAB 8
Определение нагрузок из многослойной композиции
Используется в
  • Определение нагрузок из многослойной композиции
3D Модель
Подробнее о 3D модели
  • Задание нагрузки на ж/б плиту
Спецификации
Количество узлов 14
Количество линий 15
Количество поверхностей 3
Количество загружений 4
Количество сочетаний нагрузок 14
Количество расчетных сочетаний 2
Общий вес 44,052 t
Размеры (метрические) 12,736 x 9,736 x 0,000 m
Размеры (имперские) 41.78 x 31.94 x 0 feet
Версия программы 5.23.02
Поделиться