1217x
000929
2021-05-21

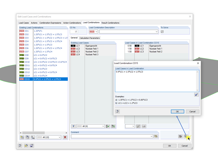
Диалоговое окно для ввода сочетаний вручную

Beim Dialog für die Syntax-Eingabe der Kombinatorik von Last- beziehungsweise Ergebniskombinationen handelt es sich um einen nicht modalen Dialog. Das heißt, dass nach dem Öffnen dieses Dialoges Eingaben auch außerhalb des Dialoges möglich sind. Für die Syntax-Eingabe bedeutet dies, dass der Dialog mit dem Bearbeitungsfeld parallel zum Dialog "Lastfälle und Kombinatorik bearbeiten" geöffnet sein kann.

Таким образом, вы можете переключаться между уже примененными сочетаниями, редактировать их в отдельном диалоговом окне и переносить в RFEM/RSTAB с помощью кнопки [Задать ввод в таблице]. Кроме того, в поле редактирования можно создать новую комбинацию. Диалоговое окно сочетаний остается открытым с полем редактирования.


Автор

Г-н Мейергофер является руководителем отдела разработки программ для расчета железобетонных конструкций.

Ссылки


;