Пользовательское сечение армированной колонны W10X66
Пользовательская колонна W10X66
  • 3D-визуализатор
  • 3D Viewer | Babylon
  • Виртуальная реальность
Пользовательское сечение W10X66
Создать новый материал на основе стали А36
Результат неармированной колонны в RF-STEEL AISC
Усиленное сечение
Конечный результат расчета в RF-STEEL AISC
Расчет сварного шва сборной колонны
Пользовательское сечение армированной колонны W10X66
Пользовательская колонна W10X66
Пользовательское сечение W10X66
Создать новый материал на основе стали А36
Результат неармированной колонны в RF-STEEL AISC
Усиленное сечение
Конечный результат расчета в RF-STEEL AISC
Расчет сварного шва сборной колонны
2024-05-30
014881
  • RFEM 5
  • RF-STEEL AISC 5
  • Стальные конструкции
    • Расчёт и проектирование конструкций
    • ANSI/AISC 360

Пользовательское сечение армированной колонны W10X66

Используется в
  • Армирование существующей колонны в RFEM в соответствии с AISC Design Guide 15
Поделиться
2024-05-30
014874
  • RFEM 5
  • RF-STEEL AISC 5
  • Стальные конструкции
    • Расчёт и проектирование конструкций
    • ANSI/AISC 360
W10X66 Пользовательская колонна
Пользовательская колонна W10X66

Используется в
  • Армирование существующей колонны в RFEM в соответствии с AISC Design Guide 15
3D Модель
Подробнее о 3D модели
  • Пользовательская колонна W10X66
Спецификации
Количество узлов 4
Количество линий 2
Количество стержней 2
Количество загружений 1
Количество сочетаний нагрузок 1
Общий вес 1,096 t
Размеры (метрические) 6,596 x 0,500 x 5,377 m
Размеры (имперские) 21.64 x 1.64 x 17.64 feet
Версия программы 5.23.02
Поделиться
2024-05-30
014878
  • RFEM 5
  • RF-STEEL AISC 5
  • Стальные конструкции
    • Расчёт и проектирование конструкций
    • ANSI/AISC 360
Пользовательское сечение W10X66
Используется в
  • Армирование существующей колонны в RFEM в соответствии с AISC Design Guide 15
Поделиться
2024-05-30
014879
  • RFEM 5
  • RF-STEEL AISC 5
  • Стальные конструкции
    • Расчёт и проектирование конструкций
    • ANSI/AISC 360
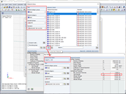
Создать новый материал на основе стали А36
Используется в
  • Армирование существующей колонны в RFEM в соответствии с AISC Design Guide 15
Поделиться
2024-05-30
014880
  • RFEM 5
  • RF-STEEL AISC 5
  • Стальные конструкции
    • Расчёт и проектирование конструкций
    • ANSI/AISC 360
Результат неармированной колонны в RF-STEEL AISC
Используется в
  • Армирование существующей колонны в RFEM в соответствии с AISC Design Guide 15
Поделиться
2024-05-30
014882
  • RFEM 5
  • RF-STEEL AISC 5
  • Стальные конструкции
    • Расчёт и проектирование конструкций
    • ANSI/AISC 360
Усиленное сечение
Используется в
  • Армирование существующей колонны в RFEM в соответствии с AISC Design Guide 15
Поделиться
2024-05-30
014883
  • RFEM 5
  • RF-STEEL AISC 5
  • Стальные конструкции
    • Расчёт и проектирование конструкций
    • ANSI/AISC 360
Конечный результат расчета в RF-STEEL AISC
Используется в
  • Армирование существующей колонны в RFEM в соответствии с AISC Design Guide 15
Поделиться
2024-05-30
014884
  • RFEM 5
  • RF-STEEL AISC 5
  • Стальные конструкции
    • Расчёт и проектирование конструкций
    • ANSI/AISC 360
Расчет сварного шва сборной колонны
Используется в
  • Армирование существующей колонны в RFEM в соответствии с AISC Design Guide 15
Поделиться