Стальная консольная балка с соединением с фундаментной плитой
  • 3D-визуализатор
  • 3D Viewer | Babylon
  • Виртуальная реальность
Проверка допустимого эксцентриситета
Стальная консольная балка с соединением с фундаментной плитой
Проверка допустимого эксцентриситета
2024-03-09
014939
  • RSTAB 8
  • FOUNDATION Pro 8
  • Бетонные конструкции
    • Стальные конструкции
    • Расчёт и проектирование конструкций

Стальная консольная балка с соединением с фундаментной плитой

Используется в
  • Консольная стальная опора с фундаментным узлом
3D Модель
Подробнее о 3D модели
  • Консольная стальная опора с фундаментным узлом
Спецификации
Количество узлов 2
Количество стержней 1
Количество загружений 4
Количество сочетаний нагрузок 34
Количество расчетных сочетаний 4
Общий вес 0,202 t
Размеры (метрические) 0,500 x 0,500 x 4,250 m
Размеры (имперские) 1.64 x 1.64 x 13.94 feet
Версия программы 8.24.02
Поделиться
2024-05-30
010519
  • RFEM 5
  • RF-FOUNDATION Pro 5
  • RSTAB 8
    • FOUNDATION Pro 8
    • Бетонные конструкции
    • Расчёт и проектирование конструкций
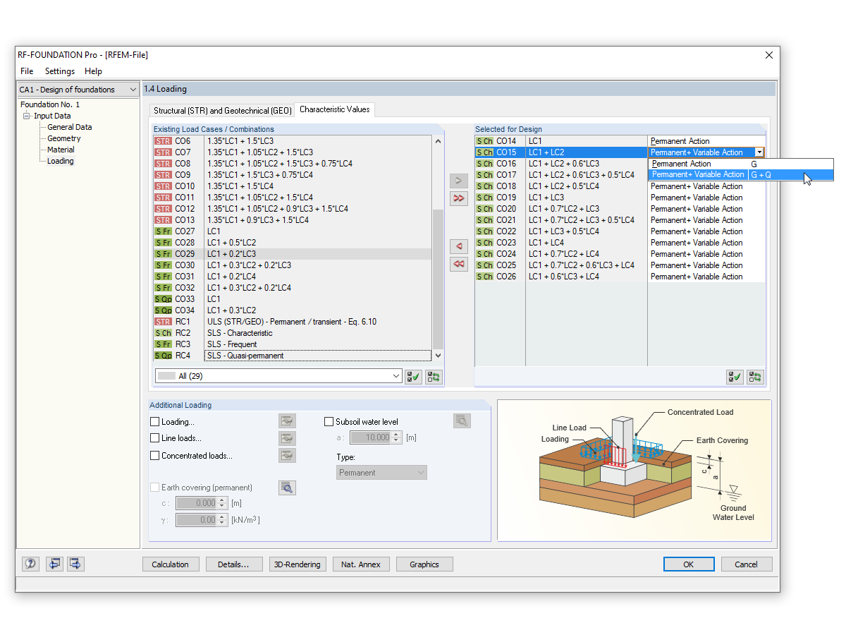
Проверка допустимого эксцентриситета
Используется в
  • Проверка допустимого эксцентриситета
Поделиться