3307x
000509
2021-01-18

Проверка допустимого эксцентриситета

Mit RF-/FUND Pro können Sie die zulässige Ausmittigkeit der Sohldruckresultierenden überprüfen. Согласно норме DIN EN 1997‑1/NA, должен данный расчет всегда выполняться с характерными или репрезентативными нагрузками.

В модуле можно выбирать между расчетом для постоянных воздействий и расчетом для наиболее неблагоприятного сочетания постоянных и переменных воздействий.

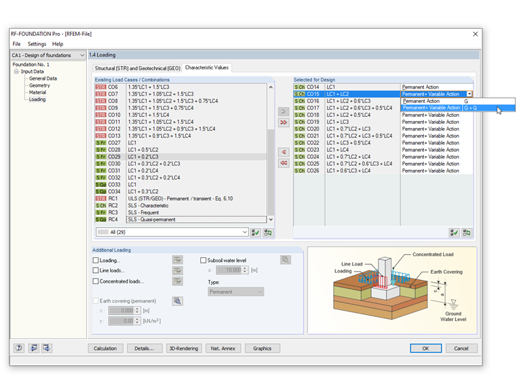
Для выполнения данного расчета необходимо в диалоговом окне «Подробности» установить флажок «Сильно внецентренная нагрузка в сердечнике». Во вкладке «Характерные значения» окна 1.4 Нагрузки можно в определении нагрузок выбрать «Постоянное воздействие» или «Постоянное и переменное воздействие».

Размеры фундамента должны быть выбраны таким образом, чтобы результирующая нормативной нагрузки от постоянных нагрузок в области основания находилась в пределах первой области ядра. При проверке наиболее неблагоприятного сочетания постоянных и переменных воздействий, мы должны проверить, что результирующая нормативная нагрузка не лежит вне области второго сердечника.

На рисунке показано, каким образом можно ввести эту возможность в модуле RF ‑ FOUNDATION Pro.


Автор

Г-н Килох оказывает техническую поддержку нашим заказчикам и отвечает за разработки железобетонных конструкций.

Ссылки


;