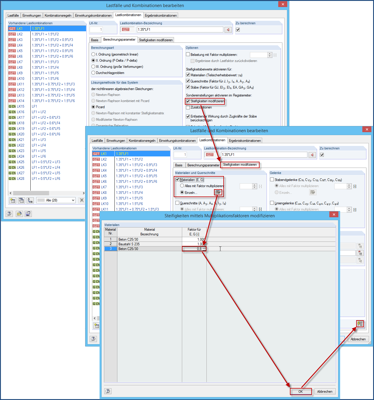
Уменьшить жесткость
Уменьшить жесткость
2024-05-30
017113
  • RFEM 5
  • Бетонные конструкции
  • Стальные конструкции
    • Деревянные конструкции
    • Расчёт и проектирование конструкций

Уменьшить жесткость

Используется в
  • Влияние жесткости стен на распределение нагрузки
Поделиться