561x
002755
2019-04-01

Влияние жесткости стен на распределение нагрузки

Возможно ли как-то повлиять на распределение нагрузок? Мы хотели изменить жёсткость стен, но не нашли, как это можно сделать.


Ответ:

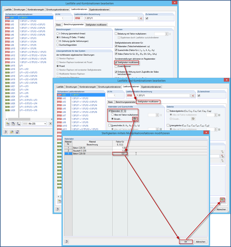
Самый простой способ изменить жесткость - это использовать новый материал, в котором модуль упругости и модуль сдвига уменьшены вручную и назначены только для необходимых стен. В качестве альтернативы можно использовать линейные шарниры с продольными пружинами в местах соединения с потолком.

В противном случае можно применить коэффициент масштабирования для E и G, Однако для этого тоже потребуется создать новый материал. При этом возможно появление ошибок, поскольку снижение жесткости должно быть назначено для желаемых загружений и сочетаний нагрузок. Таким образом, он не применяется автоматически ко всем ЗГ и СН, а только к назначенным (в случае, если во вкладке «Настройки ...». выбрана опция "Применить для всех ЗГ")


Автор

Г-н Баумгертель осуществляет техническую поддержку пользователей Dlubal Software.

Ссылки


;