Деактивация многослойной сетки КЭ
Деактивация многослойной сетки КЭ
2024-05-30
018500
  • RF-GLASS 5
  • Стеклянные конструкции и фасады

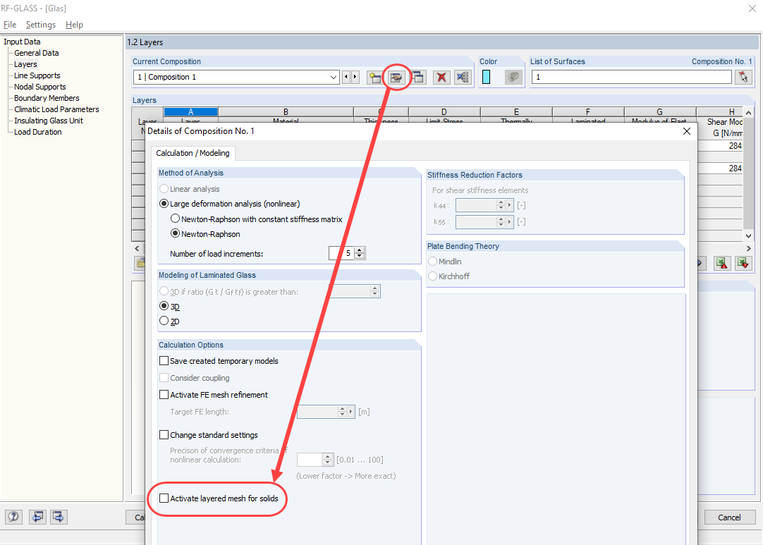
Деактивация многослойной сетки КЭ

Используется в
  • Как избежать сообщения о криволинейной поверхности в RF-GLASS
Поделиться