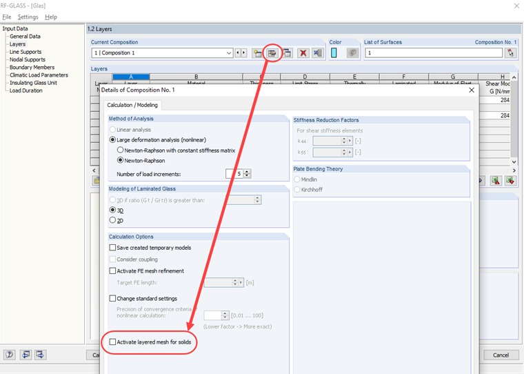
В случае многослойной сетки КЭ применяются те же требования, что и для контактного тела (см. ссылки в конце данного вопроса). Sind die Voraussetzungen nicht erfüllt, so muss das geschichteten FE-Netz in den Details zum Schichtenaufbau deaktiviert werden (siehe Bild 02).
Как избежать сообщения о криволинейной поверхности в RF-GLASS
При расчете криволинейной поверхности в дополнительном модуле RF-GLASS появляется сообщение о том, что данная поверхность имеет более 4 граничных линий, и поэтому нельзя использовать многослойную сетку КЭ. Wie kann ich diese Meldung umgehen?
Ответ:
Автор
Г-н Рем отвечает за разработку продуктов для деревянных конструкций и оказывает техническую поддержку заказчикам.
Ссылки
- Техническая статья | Контактные тела: «Боковые поверхности не имеют четырех граничных кривых»
- Онлайн руководство RFEM | 4.5 Тело - сетка КЭ
Скачивания
;