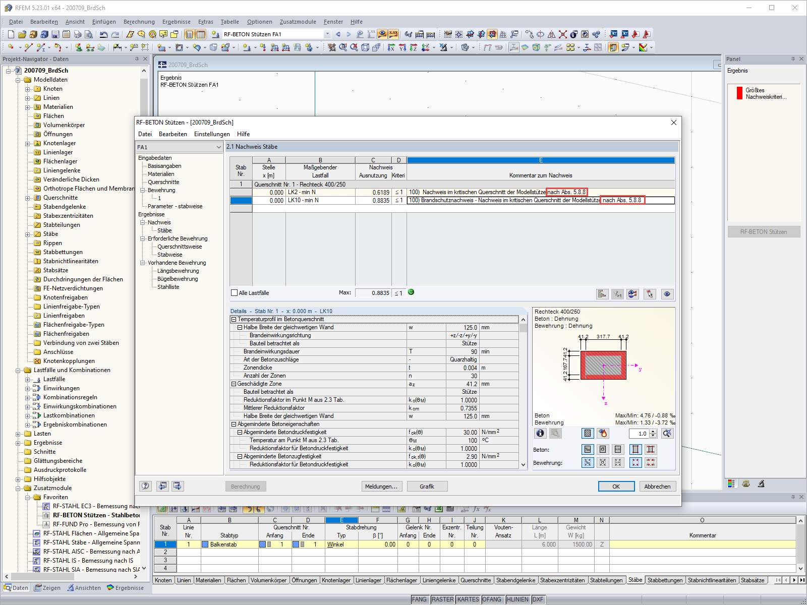
Расчет на огнестойкость в дополнительном модуле RF-/CONCRETE Columns
Расчет на огнестойкость в дополнительном модуле RF-/CONCRETE Columns
2024-05-30
019068
  • CONCRETE Columns 8
  • RF-CONCRETE Columns 5
  • Бетонные конструкции
    • Расчёт на устойчивость
    • Eurocode 2

Расчет на огнестойкость в дополнительном модуле RF-/CONCRETE Columns

Используется в
  • Расчет на огнестойкость в дополнительном модуле RF-/CONCRETE Columns по норме EN 1992-1-2
Поделиться