1928x
004494
2020-07-09

Расчет на огнестойкость в дополнительном модуле RF-/CONCRETE Columns по норме EN 1992-1-2

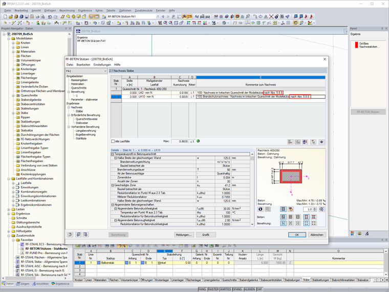
Я выполняю расчет на огнестойкость в дополнительном модуле RF-/CONCRETE Columns и хочу узнать к какому источнику относится расчетная формула из раздела 5.8.8?


Ответ:

Расчет на огнестойкость в модуле RF-/CONCRETE Columns выполняется по упрощенному методу расчета, описанному в норме EN 1992-1-2 [1], раздел 4.2. Программа автоматически использует для него метод зон, упомянутый в приложении В2:

При воздействии огня, несущая способность компонента снижается посредством уменьшения его сечения и снижения прочности материала. Зоны бетона, подверженные непосредственному воздействию огня, которое приводит к их повреждению, в расчетах эквивалентного сечения на огнестойкость не учитываются. Расчет противопожарной защиты затем выполняется с уменьшенным сечением и пониженными свойствами материала, аналогично расчету передельных состояний при нормальной температуре.

Это означает: Das Nennkrümmungsverfahren nach [1], Abs. 5.8.8 wird mit den heißen Materialien und reduzierten Querschnitt durchgeführt.


Автор

Г-н Хоффманн оказывает техническую поддержку клиентам Dlubal Software и отвечает за координацию всех технических запросов и действий.

Ссылки
Скачивания


;