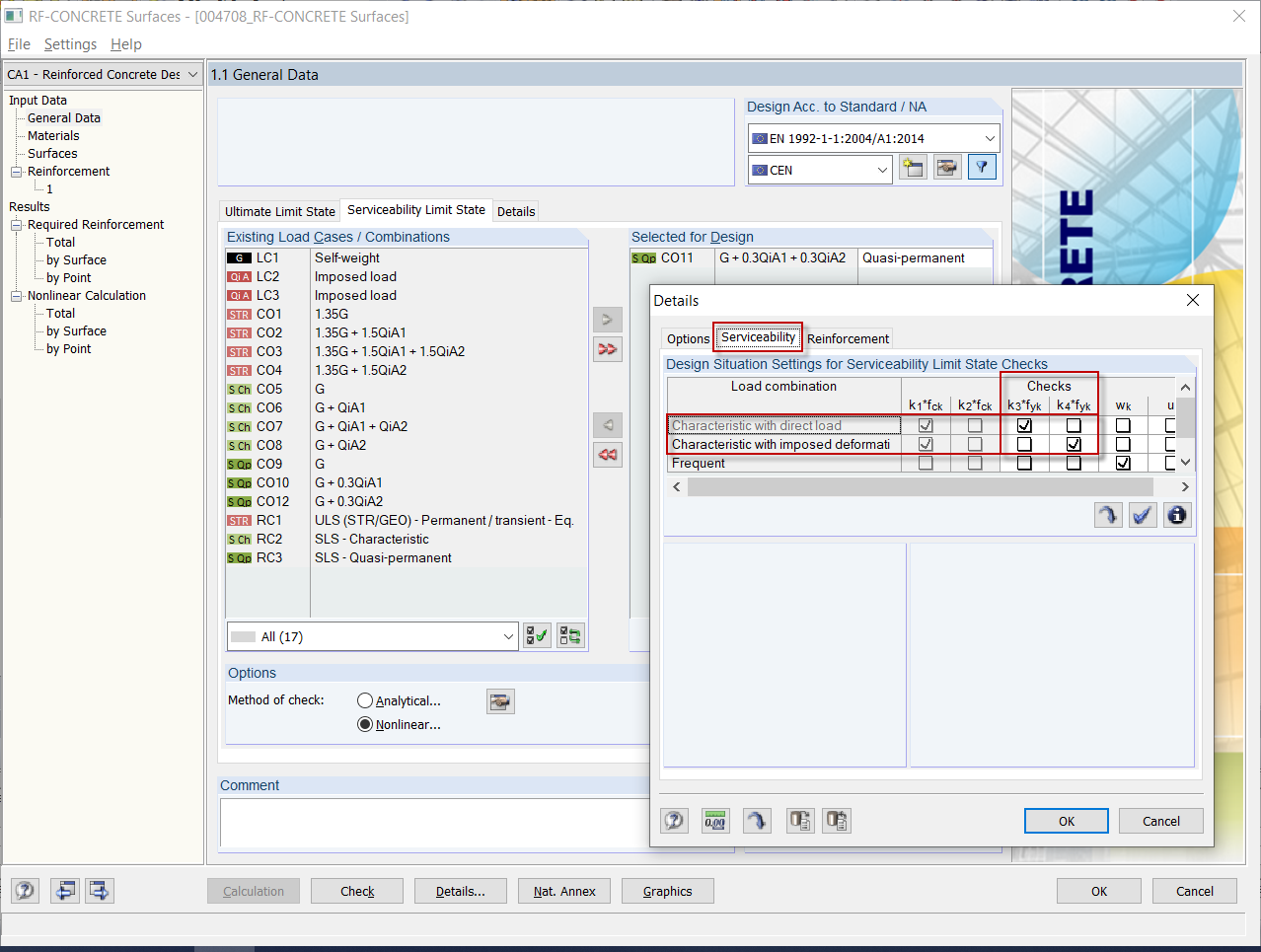
Причина ошибки - отсутствующая нагрузка из характерной расчетной ситуации
Причина ошибки - отсутствующая нагрузка из характерной расчетной ситуации
2024-05-30
019459
  • RFEM 5
  • RF-CONCRETE 5
  • RF-CONCRETE NL 5
    • Бетонные конструкции
    • Eurocode 2

Причина ошибки - отсутствующая нагрузка из характерной расчетной ситуации

Используется в
  • Сообщение об ошибке 108) при расчёте напряжений
Поделиться