1577x
004708
2020-09-08

Сообщение об ошибке 108) при расчёте напряжений

При расчете напряжений арматурной стали в дополнительном модуле RF-CONCRETE Surfaces, программа все время отображает ошибку 108. Почему это так?


Ответ:

Ошибка 108) обычно появляется в случае, когда расчет напряжений стали нельзя выполнить из-за отсутствия характерной расчетной ситуации.

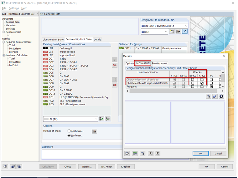
Для расчета напряжений арматурной стали в модуле RF-CONCRETE Surfaces по умолчанию требуется наличие нагрузки или загружения из «характерной расчетной ситуации». Если они не заданы, то расчет невозможно выполнить и отображается соответствующее сообщение об ошибке.

Чтобы решить данную ситуацию, выберите в окне «1.1 Основные данные» во вкладке «Предельное состояние 2-ой группы» т. наз. «характерную нагрузку». См. прилагаемое видео.

В качестве альтернативы, можно изменить параметры расчета предельного состояния по пригодности к эксплуатации так, что, например, для расчета напряжений будет применяться квазипостоянная нагрузка. Но изменения настроек по умолчанию или стандартных спецификаций всегда зависят от усмотрения пользователя.


Автор

Г-н Килох оказывает техническую поддержку нашим заказчикам и отвечает за разработки железобетонных конструкций.

Ссылки
Скачивания


;