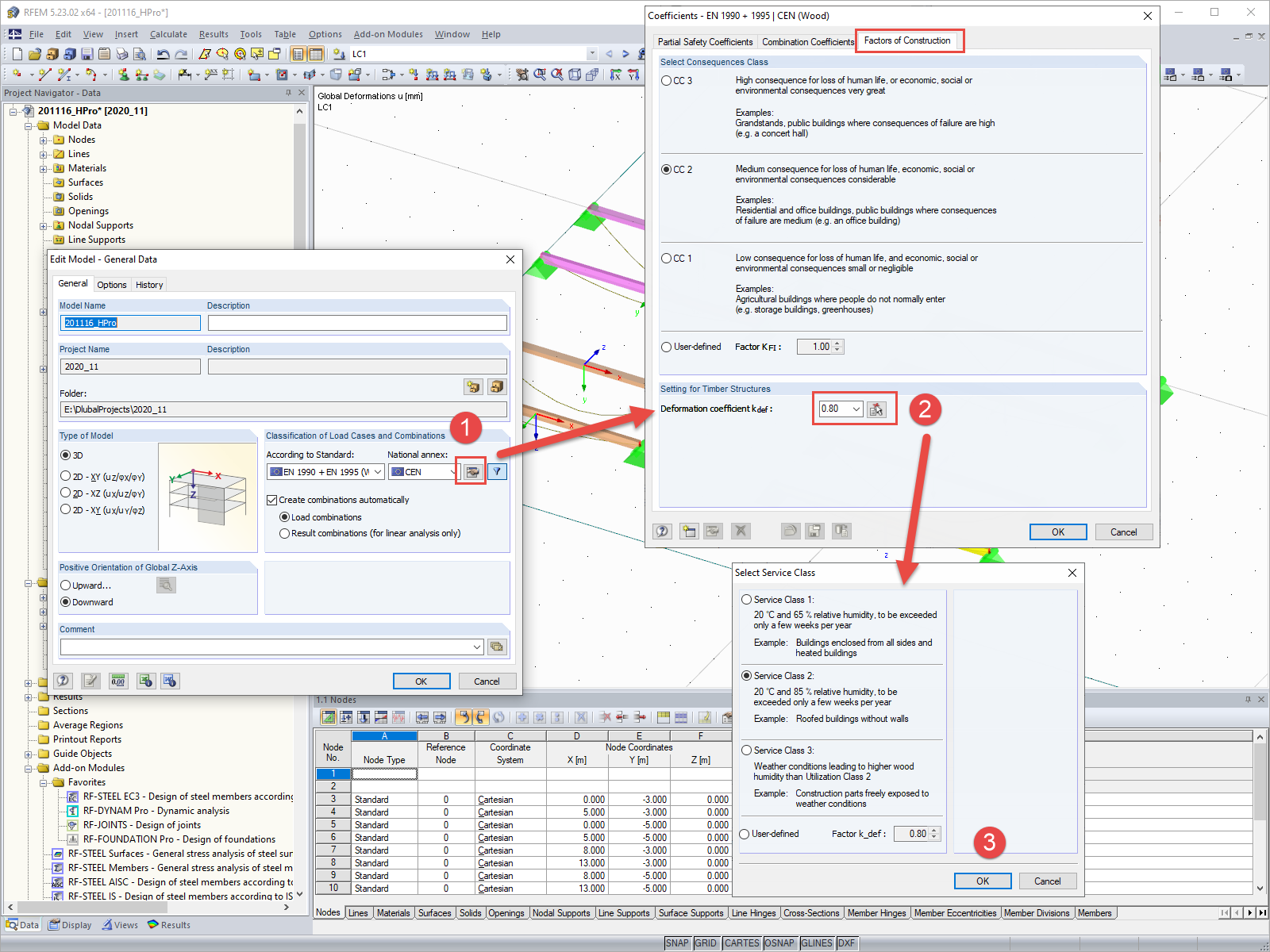
Диалоговое окно «Основные данные» с настройкой коэффициента деформации
Диалоговое окно «Основные данные» с настройкой коэффициента деформации
2024-05-30
019673
  • RFEM 5
  • RSTAB 8
  • Деревянные конструкции
    • Расчёт и проектирование конструкций
    • Eurocode 5

Диалоговое окно «Основные данные» с настройкой коэффициента деформации

Используется в
  • Настройка коэффициента деформации kDef
Поделиться