3105x
004834
2020-11-24

Настройка коэффициента деформации kDef

Как можно настроить в программе коэффициент деформации kdef?


Ответ:

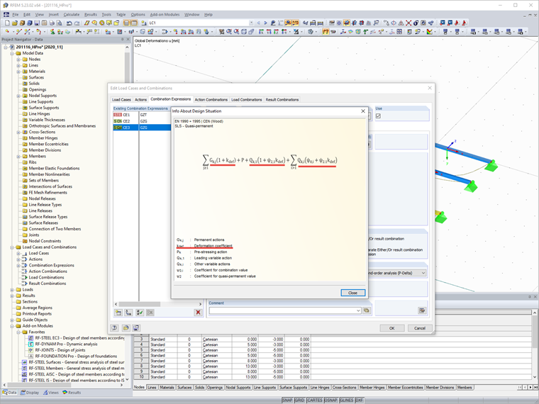
Коэффициент деформации kdef можно определить в основных данных модели. Здесь вы можете определить будет ли коэффициент деформации задан вручную или выбран на основе класса сооружения.

Программа далее учитывает коэффициент деформации kdef также в сочетаниях нагрузок для расчетов пригодности к эксплуатации (аналогично DIN EN 1995‑1‑1, 2.2.3).

Расчет смешанных конструкций из деревянных материалов более подробно описан в FAQ 4325.
Часто задаваемые вопросы 4325 | Расчет смешанных конструкций из деревянных материалов


Автор

Г-н Хоффманн оказывает техническую поддержку клиентам Dlubal Software и отвечает за координацию всех технических запросов и действий.

Ссылки


;