RFEM модель с постоянными и переменными нагрузками
  • 3D-визуализатор
  • 3D Viewer | Babylon
  • Виртуальная реальность
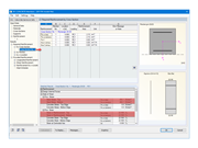
Таблица 1.2 Материалы
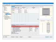
Отображение определяющих нагрузок
Предоставленные напряжения и деформации, определенные стержнями RF-CONCRETE
Требуемая арматура, определяемая стержнями RF-CONCRETE
Предоставленная арматура, определенная стержнями RF-CONCRETE
Предупреждение о максимально допустимом расстоянии для хомутов
Статически определенная балка
  • 3D-визуализатор
  • 3D Viewer | Babylon
  • Виртуальная реальность
RFEM модель с постоянными и переменными нагрузками
Таблица 1.2 Материалы
Отображение определяющих нагрузок
Предоставленные напряжения и деформации, определенные стержнями RF-CONCRETE
Требуемая арматура, определяемая стержнями RF-CONCRETE
Предоставленная арматура, определенная стержнями RF-CONCRETE
Предупреждение о максимально допустимом расстоянии для хомутов
Статически определенная балка
2024-05-30
020372
  • RFEM 5
  • RF-CONCRETE 5
  • Бетонные конструкции
    • Eurocode 2

RFEM модель с постоянными и переменными нагрузками

Используется в
  • Расчёт арматуры натяжного элемента
3D Модель
Подробнее о 3D модели
  • Растянутая изостатическая балка
Спецификации
Количество узлов 2
Количество линий 1
Количество стержней 1
Количество загружений 2
Количество сочетаний нагрузок 8
Количество расчетных сочетаний 4
Общий вес 0,500 t
Размеры (метрические) 5,246 x 0,246 x 0,246 m
Размеры (имперские) 17.21 x 0.81 x 0.81 feet
Версия программы 5.23.02
Поделиться
2024-05-30
020373
  • RFEM 5
  • RF-CONCRETE 5
  • Бетонные конструкции
    • Eurocode 2
Таблица 1.2 Материалы
Используется в
  • Расчёт арматуры натяжного элемента
Поделиться
2024-05-30
020374
  • RFEM 5
  • RF-CONCRETE 5
  • Бетонные конструкции
    • Eurocode 2
Отображение определяющих нагрузок
Используется в
  • Расчёт арматуры натяжного элемента
Поделиться
2024-05-30
020375
  • RFEM 5
  • RF-CONCRETE 5
  • Бетонные конструкции
    • Eurocode 2
Предоставленные напряжения и деформации, определенные стержнями RF-CONCRETE
Используется в
  • Расчёт арматуры натяжного элемента
Поделиться
2024-05-30
020376
  • RFEM 5
  • RF-CONCRETE 5
  • Бетонные конструкции
    • Eurocode 2
Требуемая арматура, определяемая стержнями RF-CONCRETE
Используется в
  • Расчёт арматуры натяжного элемента
Поделиться
2024-05-30
020377
  • RFEM 5
  • RF-CONCRETE 5
  • Бетонные конструкции
    • Eurocode 2
Предоставленная арматура, определенная стержнями RF-CONCRETE
Используется в
  • Расчёт арматуры натяжного элемента
Поделиться
2024-05-30
020378
  • RFEM 5
  • RF-CONCRETE 5
  • Бетонные конструкции
    • Eurocode 2
Предупреждение о максимально допустимом расстоянии для хомутов
Используется в
  • Расчёт арматуры натяжного элемента
Поделиться
2024-05-30
020380
  • RFEM 5
  • Бетонные конструкции
Статически определенная балка
Используется в
  • Расчёт арматуры натяжного элемента
3D Модель
Подробнее о 3D модели
  • Растянутая изостатическая балка
Спецификации
Количество узлов 2
Количество линий 1
Количество стержней 1
Количество загружений 2
Количество сочетаний нагрузок 8
Количество расчетных сочетаний 4
Общий вес 0,500 t
Размеры (метрические) 5,246 x 0,246 x 0,246 m
Размеры (имперские) 17.21 x 0.81 x 0.81 feet
Версия программы 5.23.02
Поделиться