Модель железобетонной плиты с ребром и балкой во 2-ом поаирвбвдщем состоянии
  • 3D-визуализатор
  • 3D Viewer | Babylon
  • Виртуальная реальность
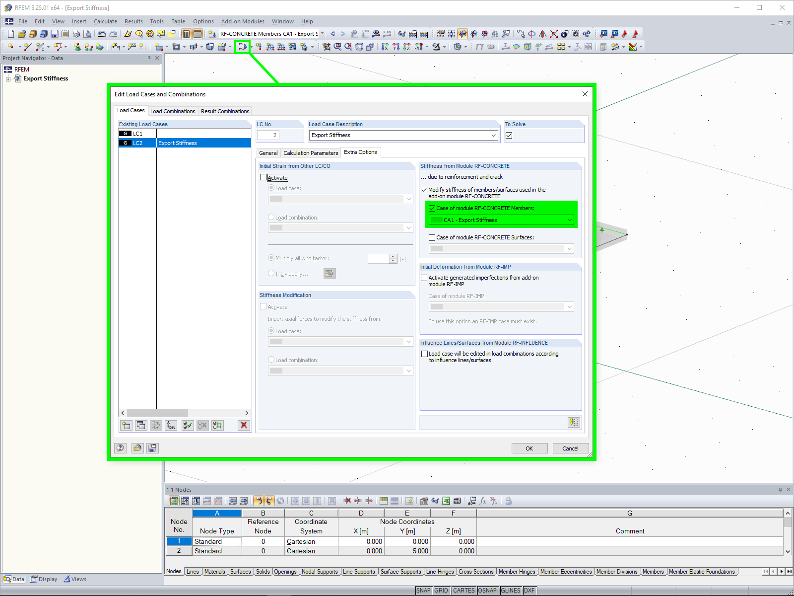
Экспорт жесткости
Импорт жесткости
Модель железобетонной плиты с ребром и балкой во 2-ом поаирвбвдщем состоянии
Экспорт жесткости
Импорт жесткости
2024-05-30
020841
  • RFEM 5
  • RF-CONCRETE 5
  • Бетонные конструкции
    • Нелинейный расчёт

Железобетонная плита с ребром

Модель железобетонной плиты с ребром и балкой во 2-ом поаирвбвдщем состоянии

Изображение показывает модель железобетонной плиты с интегрированной рёбром, изображённую во втором состоянии в трещинами. Прогон чётко виден и иллюстрирует деформации под нагрузкой. Визуальное отображение фокусируется на структурной устойчивости в трещинами состоянии и передаёт существенную информацию о деформации материала.
  • Железобетонная плита
  • Ребро
  • Балка
  • Расколотое состояние
  • Деформация
  • Состояние II
Используется в
  • Экспорт нелинейных жесткостей
3D Модель
Подробнее о 3D модели
  • Железобетонная плита с рёбром
Спецификации
Количество узлов 6
Количество линий 7
Количество стержней 1
Количество поверхностей 1
Количество загружений 2
Общий вес 16,500 t
Размеры (метрические) 6,000 x 5,000 x 0,350 m
Размеры (имперские) 19.69 x 16.4 x 1.15 feet
Версия программы 5.25.01
Поделиться
2024-05-30
010171
  • RF-CONCRETE 5
  • Бетонные конструкции
  • Нелинейный расчёт
Экспорт жесткости
Используется в
  • Экспорт нелинейных жесткостей
Поделиться
2024-05-30
020834
  • RF-CONCRETE 5
  • Бетонные конструкции
  • Нелинейный расчёт
Импорт жесткости
Используется в
  • Экспорт нелинейных жесткостей
Поделиться