2491x
000992
2021-05-17

Экспорт нелинейных жесткостей

Когда железобетонная модель представляет собой смешанную конструкцию, состоящую из стержней и отдельных элементов поверхности, ее расчет выполняется в различных модулях.

Например, нелинейный расчет деформаций в сечении с трещинами (состояние II) можно учесть как в расчетах дополнительных модулей RF-CONCRETE Surfaces, так и в дополнительных модулях RF-CONCRETE Members. Конечно, чтобы отобразить итоговые деформацию всей конструкции, нужно учесть все результирующие жесткости из отдельных модулей.

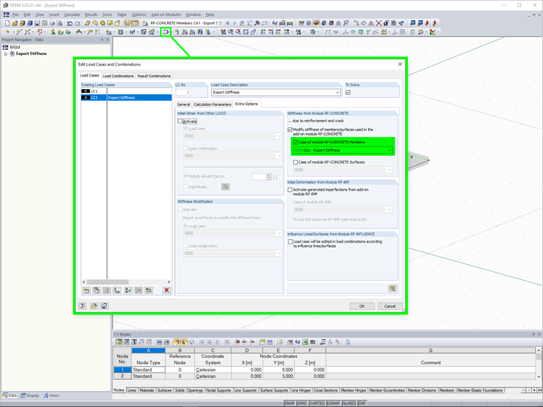
Для этого есть функция экспорта жесткости, который необходимо выбрать в модуле в разделе «Настройки для нелинейного расчета». Перед этим необходимо активировать функцию экспорта жесткости для соответствующих загружений или сочетаний нагрузок в разделе «Дополнительные возможности» в RFEM.

Возможны два варианта экспорта:

  • Индивидуальные: Экспорт жесткости применяется только для загружения или сочетания нагрузок с предварительно определенной жесткостью.
  • В соответствии с эталонной нагрузкой: Экспорт жесткости применяется для всех загружений или сочетаний загружений. Таким образом, экспортируемая жесткость зависит от конкретной нагрузки, которую необходимо выбрать заранее.


Ссылки


;