Отображение прилагаемых напряжений и деформаций в стержнях RF-CONCRETE
RFEM модель с постоянными и переменными нагрузками
  • 3D-визуализатор
  • 3D Viewer | Babylon
  • Виртуальная реальность
Отображение определяющих нагрузок в стержнях RF-CONCRETE
Изменение коэффициента полезной длины стержня
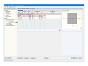
Таблица 4.10 Гибкость стержней
  • 3D-визуализатор
  • 3D Viewer | Babylon
  • Виртуальная реальность
Оптимизация прямоугольного сечения в RF-CONCRETE Members
Требуемая арматура, определяемая стержнями RF-CONCRETE
Предоставленная арматура, определенная стержнями RF-CONCRETE
колонна
  • 3D-визуализатор
  • 3D Viewer | Babylon
  • Виртуальная реальность
Отображение прилагаемых напряжений и деформаций в стержнях RF-CONCRETE
RFEM модель с постоянными и переменными нагрузками
Отображение определяющих нагрузок в стержнях RF-CONCRETE
Изменение коэффициента полезной длины стержня
Таблица 4.10 Гибкость стержней
Оптимизация прямоугольного сечения в RF-CONCRETE Members
Требуемая арматура, определяемая стержнями RF-CONCRETE
Предоставленная арматура, определенная стержнями RF-CONCRETE
колонна
2024-05-30
021544
  • RFEM 5
  • RF-CONCRETE 5
  • Бетонные конструкции
    • Eurocode 2

Отображение прилагаемых напряжений и деформаций в стержнях RF-CONCRETE

Используется в
  • Расчет центрально сжатых железобетонных колонн в программе RFEM 5 с помощью дополнительного модуля RF-CONCRETE Members
Поделиться
2024-05-30
021543
  • RFEM 5
  • RF-CONCRETE 5
  • Бетонные конструкции
    • Eurocode 2
RFEM модель с постоянными и переменными нагрузками
Используется в
  • Расчет центрально сжатых железобетонных колонн в программе RFEM 5 с помощью дополнительного модуля RF-CONCRETE Members
3D Модель
Подробнее о 3D модели
  • Изолированная колонна: Автоматический расчёт арматуры
Спецификации
Количество узлов 2
Количество линий 1
Количество стержней 1
Количество загружений 2
Количество сочетаний нагрузок 2
Общий вес 0,840 t
Размеры (метрические) 0,091 x 0,091 x 2,146 m
Размеры (имперские) 0.3 x 0.3 x 7.04 feet
Версия программы 5.23.02
Поделиться
2024-05-30
021545
  • RFEM 5
  • RF-CONCRETE 5
  • Бетонные конструкции
    • Eurocode 2
Отображение определяющих нагрузок в стержнях RF-CONCRETE
Используется в
  • Расчет центрально сжатых железобетонных колонн в программе RFEM 5 с помощью дополнительного модуля RF-CONCRETE Members
Поделиться
2024-05-30
021546
  • RFEM 5
  • RF-CONCRETE 5
  • Бетонные конструкции
    • Eurocode 2
Изменение коэффициента полезной длины стержня
Используется в
  • Расчет центрально сжатых железобетонных колонн в программе RFEM 5 с помощью дополнительного модуля RF-CONCRETE Members
Поделиться
2024-05-30
021547
  • RFEM 5
  • RF-CONCRETE 5
  • Бетонные конструкции
    • Eurocode 2
Таблица 4.10 Гибкость стержней
Используется в
  • Расчет центрально сжатых железобетонных колонн в программе RFEM 5 с помощью дополнительного модуля RF-CONCRETE Members
3D Модель
Подробнее о 3D модели
  • Изолированная колонна: Автоматический расчёт арматуры
Спецификации
Количество узлов 2
Количество линий 1
Количество стержней 1
Количество загружений 2
Количество сочетаний нагрузок 2
Общий вес 0,840 t
Размеры (метрические) 0,091 x 0,091 x 2,146 m
Размеры (имперские) 0.3 x 0.3 x 7.04 feet
Версия программы 5.23.02
Поделиться
2024-05-30
021548
  • RFEM 5
  • RF-CONCRETE 5
  • Бетонные конструкции
    • Eurocode 2
Оптимизация прямоугольного сечения в RF-CONCRETE Members
Используется в
  • Расчет центрально сжатых железобетонных колонн в программе RFEM 5 с помощью дополнительного модуля RF-CONCRETE Members
Поделиться
2024-05-30
021549
  • RFEM 5
  • RF-CONCRETE 5
  • Бетонные конструкции
    • Eurocode 2
Требуемая арматура, определяемая стержнями RF-CONCRETE
Используется в
  • Расчет центрально сжатых железобетонных колонн в программе RFEM 5 с помощью дополнительного модуля RF-CONCRETE Members
Поделиться
2024-05-30
021550
  • RFEM 5
  • RF-CONCRETE 5
  • Бетонные конструкции
    • Eurocode 2
Предоставленная арматура, определенная стержнями RF-CONCRETE
Используется в
  • Расчет центрально сжатых железобетонных колонн в программе RFEM 5 с помощью дополнительного модуля RF-CONCRETE Members
Поделиться
2024-05-30
021551
  • RFEM 5
  • RF-CONCRETE 5
  • Бетонные конструкции
    • Eurocode 2
колонна
Используется в
  • Расчет центрально сжатых железобетонных колонн в программе RFEM 5 с помощью дополнительного модуля RF-CONCRETE Members
3D Модель
Подробнее о 3D модели
  • Изолированная колонна: Автоматический расчёт арматуры
Спецификации
Количество узлов 2
Количество линий 1
Количество стержней 1
Количество загружений 2
Количество сочетаний нагрузок 2
Общий вес 0,840 t
Размеры (метрические) 0,091 x 0,091 x 2,146 m
Размеры (имперские) 0.3 x 0.3 x 7.04 feet
Версия программы 5.23.02
Поделиться