Автоматическое создание загружений и сочетаний в одном окне
Автоматическое создание загружений и сочетаний в одном окне
2021-08-20
022849
  • RFEM 6
  • RSTAB 9

Автоматическое создание сочетаний нагрузок

Автоматическое создание загружений и сочетаний в одном окне

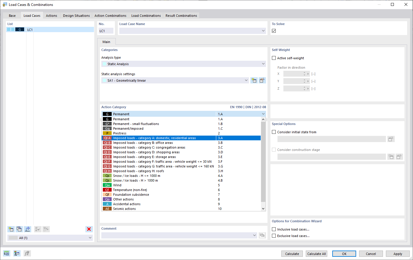
Изображение показывает окно автоматического создания нагрузок и их комбинаций. Создаются нагрузки, комбинации и расчетные ситуации согласно международным стандартам, например, Еврокода. Интерфейс позволяет копировать и добавлять нагрузки в упорядоченном виде. Также можно легко управлять нагрузками и комбинациями в табличной форме.
  • Загружения и комбинации
  • Автоматическая генерация
  • RFEM
  • Еврокод
  • Международные стандарты
  • Табличное представление
Используется в
  • Загружения и сочетания нагрузок
Поделиться