1144x
002019
2021-06-29

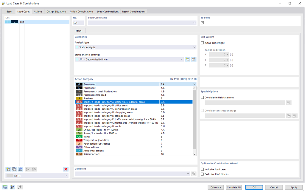
Загружения и сочетания нагрузок

Чтобы убедиться, что ваши конструкции могут выдерживать все нагрузки, взгляните на диалоговое окно «Загружения и сочетания». Здесь вы можете создавать загружения и управлять ими. Кроме того, здесь вы также можете создавать сочетания воздействий и нагрузок, а также расчётные ситуации. Вы можете придать отдельным загужениям категории воздействия выбранного норматива. Если вы придали одной категории воздействий несколько нагрузок, они могут действовать одновременно или поочередно (например, ветер слева или ветер справа).



;