Стержни - подробности расчета
Стержни - подробности расчета
2024-05-30
022962
  • Расчёт деревянных конструкций для RFEM 6
  • Деревянные конструкции

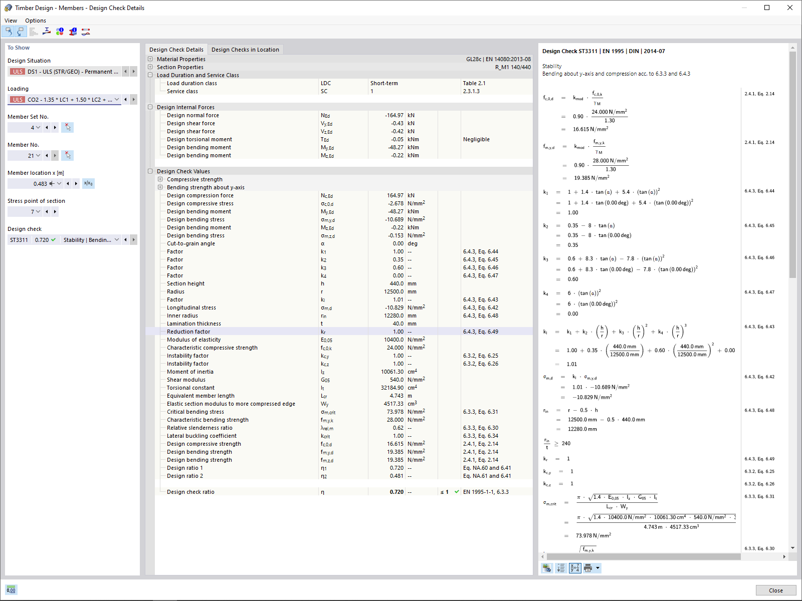
Стержни - подробности расчета

Используется в
  • Аддон Расчёт деревянных конструкций
Поделиться