1106x
002172
2021-09-08

Аддон Расчёт деревянных конструкций

По сравнению с дополнительным модулем RF-/TIMBER Pro (RFEM 5/RSTAB 8), в аддоне Расчёт деревянных конструкций для RFEM 6/RSTAB 9 были добавлены следующие новые функции:

  • Помимо Еврокода 5, интегрированы нормативы других стран (SIA 265, ANSI/AWC NDS, CSA O86, GB 50005).
  • Расчёт на сжатие поперёк волокон (давление на опоре)
  • Имплементация решателя собственных чисел для определения критического момента потери устойчивости плоской формы изгиба (только EC 5)
  • Определение различных расчётных длин для расчёта при нормальной температуре и для расчёта на огнестойкость
  • Оценка напряжений с помощью удельных напряжений (МКЭ)
  • Оптимизированный расчёт на устойчивость для стержней с вутами
  • Унификация материалов для всех национальных приложений (для лучшего обзора в базе данных материалов указан только один стандарт EN)
  • Отображение ослабления сечения прямо в рендеринге
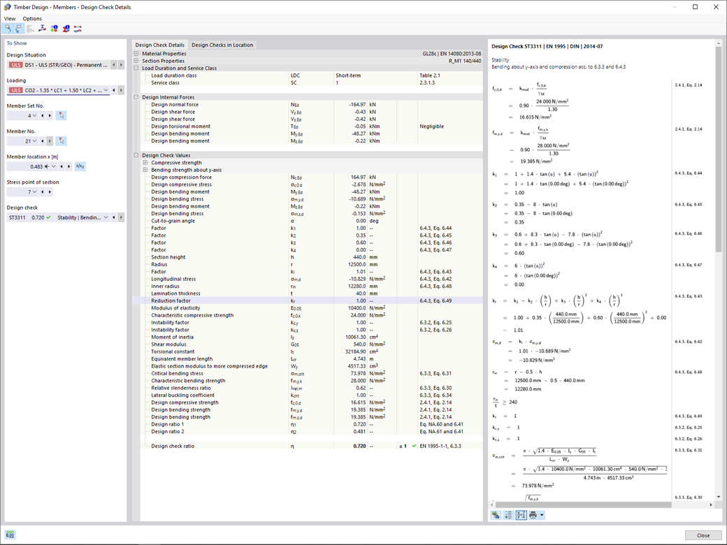
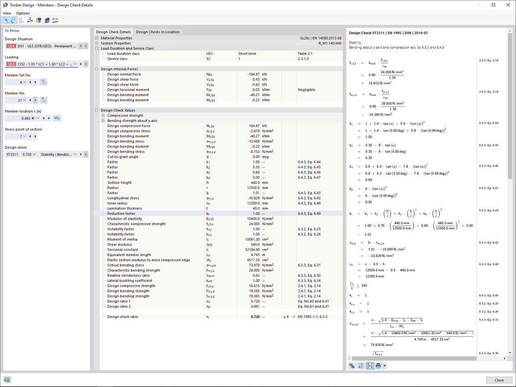
  • Вывод расчётных формул, используемых при вычислении (включая ссылку на формулу, принятую в нормативе)


;