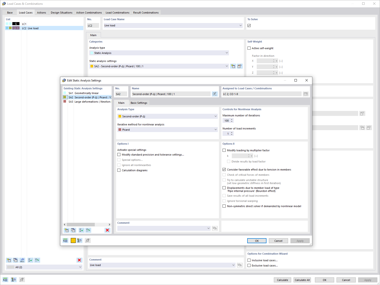
Statikanalyse-Dialog
Statikanalyse-Dialog
2024-05-30
024594
  • RFEM 6
  • RSTAB 9

Statikanalyse-Dialog

Используется в
  • Отдельные глобалные параметры расчёта для нагружений и сочетаний нагрузок
Поделиться