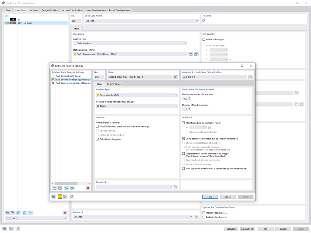
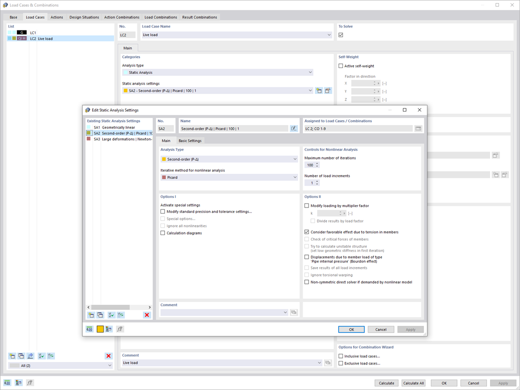
Используйте новые настройки расчёта конструкций, чтобы обеспечить загружения и сочетания нагрузок индивидуальными глобальными параметрами расчёта.
Отдельные глобалные параметры расчёта для нагружений и сочетаний нагрузок
;
зарегистрируйтесь во Длупал Экстранет, чтобы максимально использовать программное обеспечение и иметь эксклюзивный доступ к вашим личным данным.
зарегистрируйтесь во Длупал Экстранет, чтобы максимально использовать программное обеспечение и иметь эксклюзивный доступ к вашим личным данным.
зарегистрируйтесь во Длупал Экстранет, чтобы максимально использовать программное обеспечение и иметь эксклюзивный доступ к вашим личным данным.
Используйте новые настройки расчёта конструкций, чтобы обеспечить загружения и сочетания нагрузок индивидуальными глобальными параметрами расчёта.